1030x
005316
2022-09-26

Pesquisa exata de secções

Quando utilizo a função de pesquisa da base de dados de secções, são exibidos todos os tipos de séries de secções semelhantes. Como é que posso limitar os resultados da pesquisa à descrição exata da secção?


Resposta:

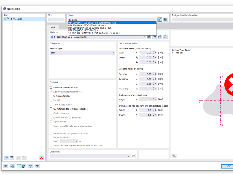
Se introduzir uma descrição da secção no campo de entrada Nome da caixa de diálogo "Nova secção", serão sugeridas todas as séries de secções que contêm o termo de pesquisa. So werden z.B. bei der Eingabe HEA auch Querschnitte der Reihen HEAA oder HEAT mit vorgeschlagen.

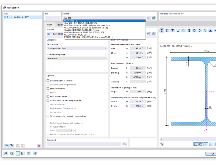
Wenn Sie sicherstellen wollen, dass die Suche ausschließlich exakte Treffer liefert, so geben Sie zu Beginn Ihres Suchbegriffs Anführungsstriche ein. Der Suchbegriff für ein HEA-Profil lautet dann: "HEA



;