KB 001767 | AISC 341-16 Dimensionamento de barras de momento no RFEM 6
KB 001767 | AISC 341-16 Dimensionamento de barras de momento no RFEM 6
2024-05-30
034949
  • RFEM 6
  • Dimensionamento de aço para o RFEM 6
  • Estruturas de aço
    • Edifícios
    • Cálculos estruturais e dimensionamento
    • Análises dinâmicas e sísmicas
    • ANSI/AISC 360
    • ASCE 7

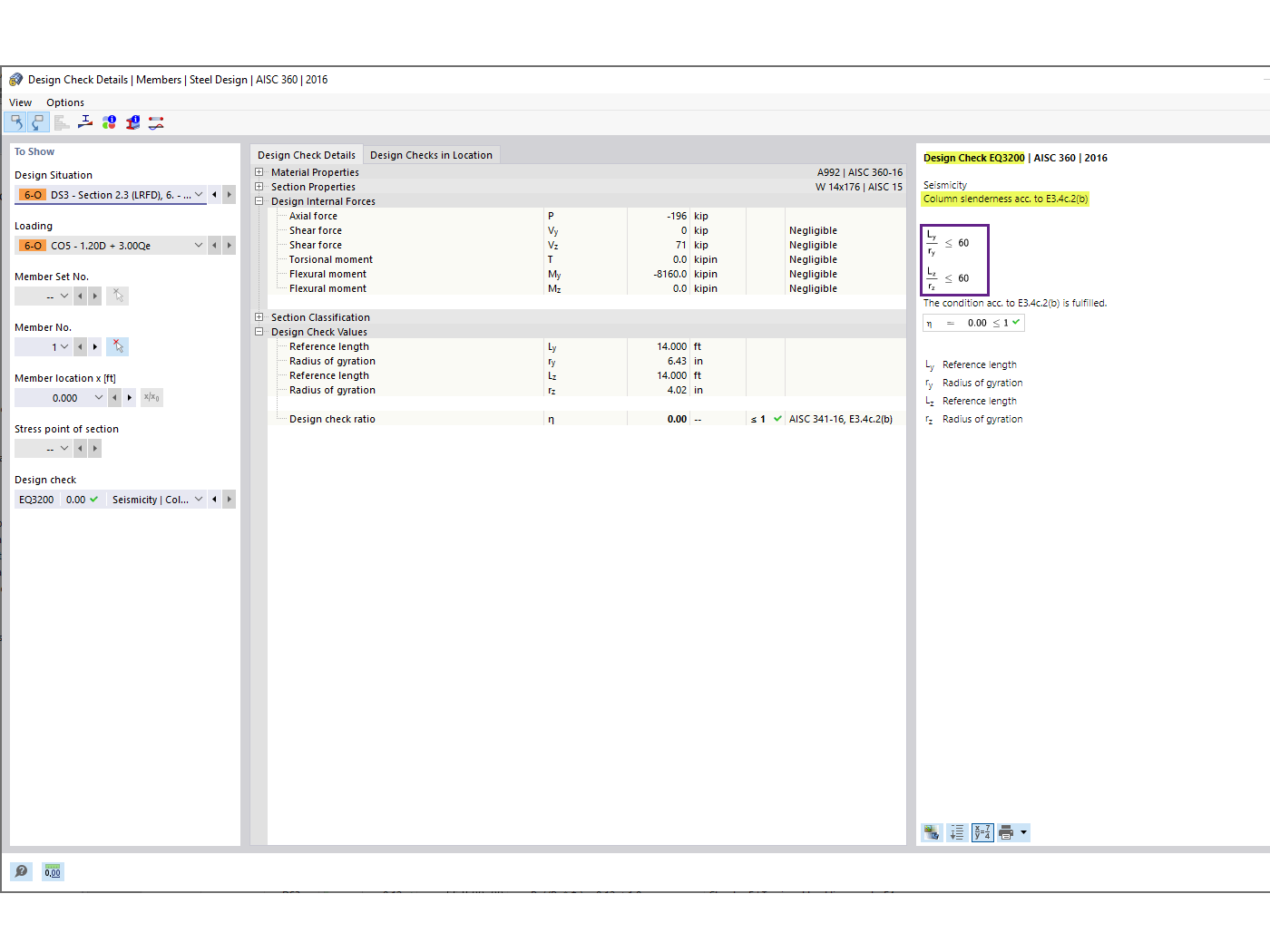
Relação de esbelteza do pilar

KB 001767 | AISC 341-16 Dimensionamento de barras de momento no RFEM 6

Utilizado em
  • AISC 341-16 Dimensionamento de barras de momento no RFEM 6
Partilhar