Detalhes mais aprofundados sobre a entrada de dados da configuração sísmica são abordados num artigo separado, KB | Dimensionamento sísmico AISC 341 no RFEM 6 .
Requisitos da barra
As seguintes verificações de dimensionamento para barras que fazem parte do sistema resistente a forças sísmicas (SFRS) estão disponíveis no RFEM. As secções listadas referem-se à norma sísmica AISC 341-16 {%>#Refer [1]]].
- Limitações da largura-espessura [Secção D1.1]
- Contraventamento de estabilidade de vigas - resistência e rigidez necessárias [Secção D1.2a.1(b) para IFM e D1.2b para SMF]
- Contraventamento de estabilidade de vigas - espaçamento máximo [Secção D1.2a.1(c) para INF e D1.2b para SSF]
- Contraventamento de estabilidade de vigas nas posições das articulações - resistência necessária [Secção D1.2c.1(b)]
- Resistência necessária do pilar [secção D1.4a]
- Relação de esbelteza do pilar para ligação sem contraventamento [Secção E3.4c.2b]
Limites de largura-espessura para os requisitos de ductilidade
As barras no IFM são designadas como barras moderadamente dúcteis de acordo com a Secção E2.5a. As barras no SSF são designadas como barras altamente dúcteis de acordo com a Secção E3.5a.
Pilar, banzo
The column flange of SMF must satisfy the requirements of AISC Seismic Provisions Section D1.1 [1] for highly ductile members. Esta verificação é apresentada como EQ 1200 no RFEM (Figura 1).
Alma de pilar
The limiting width-to-thickness ratio for webs of highly ductile members is determined using the governing load case for axial load, as stipulated in Section D1.4a [1]. O caso de carga determinante é baseado em todas as combinações de carga, incluindo a gravidade, apenas CO, CO com carga sísmica padrão e CO com carga sísmica de sobrerresistência. Esta verificação é apresentada na EQ 1100 no RFEM (Figura 2).
Similar aos pilares, as verificações da largura-espessura também são realizadas para as vigas.
Contraventamento de estabilidade de vigas
A resistência e a rigidez necessárias dos contraventamentos de estabilidade encontram-se listadas no separador Contraventamento de estabilidade por barra em "Requisitos sísmicos" (Figura 3). Estes valores podem ser comparados com a resistência e rigidez disponíveis calculadas quando dimensionam as barras de contraventamento que formam um pórtico na viga. Não estão disponíveis detalhes da verificação de dimensionamento (apenas referências).
Existem dois valores diferentes listados para as resistências necessárias. O primeiro valor, Pbr, é aplicável para contraventamentos de estabilidade que estão localizados fora da posição da articulação plástica. Pbr is defined in Equation A-6-7 of Appendix 6 of AISC 360-16 [3]:
|
Pbr |
Resistência necessária de escora de viga de estabilidade |
|
Mr |
Resistência à flexão necessária da viga Mr = RyFyZ/αs [AISC 341 Equação D1-1] |
|
Cd |
Fator de curvatura dupla = 1,0 [AISC 341 Secção D1.2a(b)] |
|
ho |
Distância entre centros de massa de banzo ho = d - tf |
O segundo maior valor, Pr, é especificamente para os contraventamentos de estabilidade na posição da articulação plástica. It is defined in Equation D1-4 of AISC 341-16 [1]:
|
Pr |
Required strength of the stability beam bracing at the plastic hinge location |
|
Ry |
Ratio of the expected yield stress to the specified minimum yield stress |
|
Fy |
Specified minimum yield stress |
|
Z |
Effective plastic section modulus of a section (or a connection) at the plastic hinge location |
|
αs |
LRFD-ASD force level adjustment factor = 1.0 for LRFD and 1.5 for ASD |
|
ho |
Distance between the flange centroid |
A rigidez necessária, βbr, é definida na equação A-6-8 do apêndice 6:
|
βbr |
Required stiffness of the stability beam bracing |
|
Mr |
Required flexural strength of the beam |
|
Cd |
Double curvature factor = 1.0 |
|
Lbr |
Maximum spacing of the stability beam bracing |
|
ho |
Distance between the flange centroid |
The maximum spacing of the stability bracing must satisfy the requirements of AISC 341-16 Section D1.2a.1(c) for IMF and Section D1.2b for SMF.
|
Lbr |
Maximum spacing of the stability beam bracing |
|
ry |
Radius of gyration about the weak axis |
|
E |
Modulus of elasticity |
|
Ry |
Ratio of the expected yield stress to the specified minimum yield stress |
|
Fy |
Tensão de cedência mínima especificada |
A verificação do espaçamento máximo é apresentada em conjunto com os outros requisitos da barra em "Relações de dimensionamento de barras". O detalhe da verificação é apresentado na EQ 2100 (Figura 4). O comprimento contraventado Lb, é o comprimento efetivo especificado para encurvadura por flexão-torção (LTB).
Resistência do pilar necessária
Todos os pilares que fazem parte do sistema resistente às forças sísmicas (SFRS) são obrigados a ser dimensionados com as cargas de sobrerresistência. Em muitos casos, a força axial aumentada não necessita de ser combinada com os momentos de flexão actuais. A opção para negligenciar todos os momentos fletores, cortes e torções nos pilares para o estado limite da sobrerresistência está ativada por defeito. Esta opção pode ser desativada na configuração para sismos.
For standard load combinations without overstrength from seismic load effect, the combined loading is checked according to AISC 360-16, Chapter H.
Para combinações de carga com carga sísmica de sobrerresistência, os capítulos F e H não são verificados quando é ativada a opção para negligenciar todos os momentos de flexão, corte e torção nos pilares para o estado limite da sobrerresistência.
In Example 4.3.2 of the seismic manual [2], the controlling case from both load combinations, standard and overstrength, needs to be considered.
Os momentos fletores resultantes de uma carga aplicada entre os pontos de apoio laterais podem contribuir para a encurvadura do pilar. Portanto, estas devem ser consideradas simultaneamente com as cargas axiais ao desativar a opção para negligenciar os momentos.
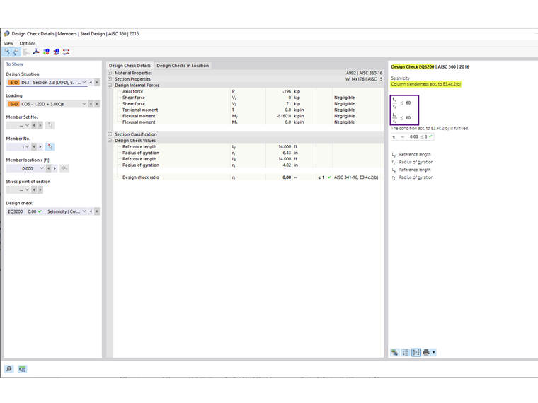
Relação de esbelteza do pilar para ligação sem contraventamento
For columns in SMF with no transverse member bracing at the connection, the potential for out-of-plane buckling at the connection shall be minimized by limiting the slenderness ratio L/r to be equal to or less than 60, according to Section E3.4c.2b [1]. As ligações sem contraventamento ocorrem em casos especiais, como num pórtico de dois pisos sem piso intermédio.
Nos restantes casos, a opção para cumprir este requisito pode ser desativada na configuração para sismos.
Os requisitos da ligação são abordados no artigo KB | Resistência da ligação de pórtico de acordo com a AISC 341-16 no RFEM 6 .