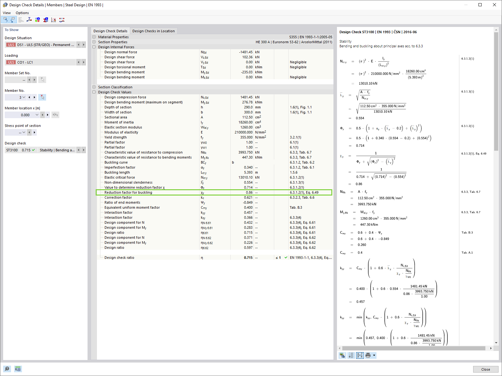
Detalhes da verificação de dimensionamento: Fator de redução para encurvadura χ1
Detalhes da verificação de dimensionamento: Fator de redução para encurvadura χ1
2022-10-21
034973
  • RFEM 6

Detalhes da verificação de dimensionamento: Fator de redução para encurvadura χ1

  • Design Check Details
  • Reduction Factor For Buckling
Utilizado em
  • Métodos para análise de estabilidade de acordo com o EC 3 no RFEM 6
Partilhar