8373x
001754
2025-06-02

Métodos para análise de estabilidade de acordo com o EC 3 no RFEM 6

Este artigo da Base de dados de Conhecimento discute diferentes métodos para uma análise de estabilidade fornecidos na norma EN 1993-1-1:2005 e a sua aplicação no programa RFEM 6.

Este artigo da base de dados de conhecimento discute diferentes métodos para uma análise de estabilidade (Imagem 01) fornecidos na norma EN 1993-1-1:2005 [1] e a sua aplicação no programa RFEM 6. O exemplo utilizado para demonstrar esses métodos (Imagem 01) é baseado no trabalho de E. Chladný e M. Štujberová [2] providenciado no final deste artigo em “Referências”. É importante notar que a encurvadura por flexão-torção é excluída neste exemplo e o procedimento de verificação é explicado no parágrafo seguinte.

De acordo com o artigo mencionado acima [1], uma verificação do dimensionamento de estabilidade e uma análise estrutural geométrica linear para o exemplo numérico de interesse são consideradas como a primeira abordagem de análise. De seguida, é discutida uma análise estrutural de acordo com a análise de segunda ordem.

Nesse caso, a forma do modo de encurvadura crítico elástica de uma estrutura é primeiro introduzida como uma imperfeição global e local única. Mais tarde, são consideradas imperfeições equivalentes na forma de uma imperfeição inicial de inclinação (φ) e imperfeições de curvatura individuais das barras(e). Finalmente, os resultados são analisados e avaliados da mesma forma que em [2].

Como já mencionado, esses diferentes métodos são aplicados a um exemplo numérico e os resultados são examinados e comparados. A estrutura de interesse é um pórtico em aço, apresentado na Imagem 02. As ações sobre a estrutura e as seções utilizadas para vigas e pilares também são apresentadas na imagem.

1. Análise Estrutural de Acordo com a Análise Geométrica Linear na Estrutura Ideal

O método dado em 5.2.2 (3)c) da norma EN 1993-1-1:2005 [1] implica que é possível realizar uma análise geométrica linear e considerar os efeitos de segunda ordem e imperfeições através das verificações de estabilidade individuais das barras equivalentes de acordo com 6.3 [1]. Para esse propósito, é necessário utilizar comprimentos de encurvadura apropriados de acordo com o modo de encurvadura global da estrutura, com base no formato de resistência das curvas de encurvadura europeias com o fator de redução χ1.

Para fazer isso no RFEM 6, certifique-se de que o módulo “Estabilidade da Estrutura” está ativado além do módulo “Dimensionamento de Aço”. Isso permitirá que o utilizador realize a verificação de estabilidade e importe comprimentos efetivos da análise de estabilidade (Imagem 03). Mais informação sobre este tópico pode ser encontrada no artigo da Base de dados de conhecimento: Determinação dos comprimentos efetivos no RFEM 6 .

Tenha em atenção de que se o utilizador pretender realizar a análise estrutural de acordo com a análise geométrica linear, é necessário definir o tipo de análise “Geométrica Linear” nos Casos de Carga & Combinações a serem calculados (Imagem 04). Ao fazer isso, as imperfeições e os efeitos de segunda ordem não são considerados no cálculo das forças internas, mas sim na análise de estabilidade utilizando o fator para o comprimento de encurvadura devido ao comportamento global do pórtico.

Os resultados do módulo “Dimensionamento de Aço” utilizando este método são mostrados na Imagem 05.

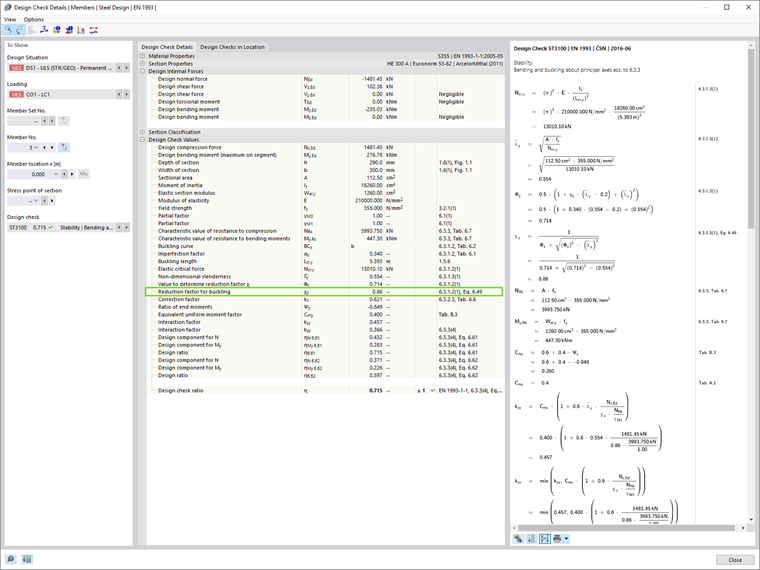
O fator de redução para a encurvadura χ1 no RFEM 6 é calculado de acordo com o formato de resistência das curvas de encurvadura europeias. Isso pode ser facilmente visto nos detalhes da verificação de dimensionamento das barras individuais (Imagem 06), que podem ser exibidos clicando no botão "Detalhes de dimensionamento" na tabela de Resultados do Dimensionamento de Aço.

2. Análise de Segunda Ordem e Consideração de Imperfeições Geométricas

Em geral, os fatores críticos de carga inferiores a 10 implicam que as forças internas e momentos devem ser calculados para permitir os efeitos de segunda ordem. As imperfeições geométricas também devem ser consideradas, e as abordagens apresentadas neste artigo são as seguintes:

  1. Aplicação da forma de um modo de encurvadura elástica crítico da estrutura como uma imperfeição global e local única (5.3.2.11 [1])
  2. Consideração de imperfeições equivalentes na forma de uma imperfeição de inclinação inicial e imperfeições de curvatura individuais das barras (5.3.2.3 [1])

2.1. Aplicação da Forma do Modo de Encurvadura Elástico Crítico da Estrutura como Imperfeição Global e Local Única

A abordagem introduzida em 5.3.2.11 [1] sugere que a forma do modo de encurvadura elástica crítico da estrutura pode ser aplicada como uma imperfeição global e local única. Para fazer isso no RFEM 6, é necessário criar um caso de imperfeição com o tipo de imperfeição “Modo de Encurvadura”.

O primeiro modo de encurvadura da estrutura foi calculado na análise de estabilidade descrita no capítulo anterior, e pode agora ser utilizado para definir o caso de imperfeição como apresentado na Imagem 07. As configurações de análise de segunda ordem em relação aos efeitos de imperfeição na forma do modo de encurvadura estão apresentados na Imagem 08.


2.2. Consideração de Imperfeições Equivalentes na Forma de Imperfeição Inicial de Inclinação (φ) e Imperfeições de Curvatura Individual das Barras (e)

De acordo com a abordagem apresentada em 5.3.2 (3)[1], o efeito das imperfeições para os pórticos suscetíveis a encurvadura em um modo de inclinação deve ser aplicado na análise do pórtico utilizando a imperfeição equivalente na forma de uma imperfeição inicial de inclinação e imperfeições de curvatura individual das barras.

2.2.1. Imperfeição de Inclinação Inicial (φ)

Primeiro, a análise será realizada considerando apenas uma imperfeição equivalente na forma de uma imperfeição de inclinação inicial. No RFEM 6, uma imperfeição inicial global de inclinação é introduzida como “Imperfeição de Conjunto de barras”, como apresentado na Imagem 09.

Dessa forma, a inclinação inicial é definida, como apresentado na Imagem 10.

2.2.2. Imperfeição de Inclinação Inicial (φ) e Imperfeições de curvatura Individual das Barras (±e)

Além das imperfeições de inclinação globais, as imperfeições de curvatura locais iniciais relativas das barras devem ser consideradas. No RFEM 6, estas podem ser definidas como imperfeições das barras com o tipo “Curvatura Inicial”. Neste exemplo, tais imperfeições são consideradas uma vez para a direção global positiva X (+e), e uma vez para a direção negativa (-e). Isso é apresentado nas Imagens 11 e 12, respectivamente.


Resumo dos Resultados

Uma comparação dos diferentes métodos (Imagem 13) leva à conclusão de que o uso do formato de resistência das curvas de encurvadura europeias com o fator de redução χ1 (Método 1) oferece resultados menos conservadores do que o método de dimensionamento direto (Método 2), que considera as imperfeições e a análise estrutural de acordo com a teoria de segunda ordem. Os resultados também mostram que as diferenças entre as duas abordagens, considerando os efeitos de imperfeição no Método 2 (ou seja, 5.3.2(3) e 5.3.2(11)) são bastante pequenas para pórticos contínuos retangulares.

Neste momento, pode-se referir a 5.3.2 (6) da norma EN 1993-1-1:2005 [1] que sugere que as imperfeições de curvatura locais podem ser neglegenciadas quando realiza a análise global para determinar as forças e momentos extremos a ser utilizados nas verificações das barras de acordo com 6.3.

Assim, as imperfeições apenas podem ser introduzidas na forma de uma imperfeição global de inclinação neste exemplo numérico, podem ser realizadas as verificações de estabilidade das barras equivalentes de acordo com 6.3 [1]. Dada a análise de segunda ordem e a consideração do comportamento global do pórtico, esta verificação deve basear-se no comprimento de encurvadura igual ao comprimento da barra, conforme previsto em 5.2.2 (7) b da norma EN 1993-1-1:2005 [1]. Finalmente, os resultados são apresentados na Imagem 14.


Autor

A Eng.ª Kirova é responsável pela criação de artigos técnicos e presta apoio técnico aos clientes da Dlubal.

Ligações
Referências


;