FAQ 005342 | Não foram criadas combinações de cargas automáticas. O que devo fazer?
FAQ 005342 | Não foram criadas combinações de cargas automáticas. O que devo fazer?
2024-05-30
036640
  • RFEM 6
  • RSTAB 9

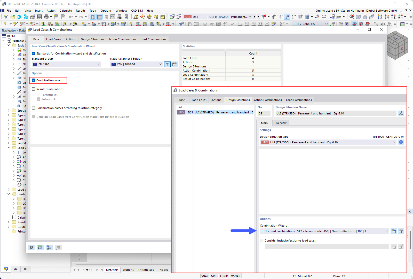
FAQ 005342 | Base – Assistente de combinações

FAQ 005342 | Não foram criadas combinações de cargas automáticas. O que devo fazer?

Utilizado em
  • As combinações de cargas automáticas não foram criadas.
Partilhar