1457x
005342
2022-12-27

As combinações de cargas automáticas não foram criadas.

Não foram criadas combinações de cargas automáticas. O que devo fazer?


Resposta:

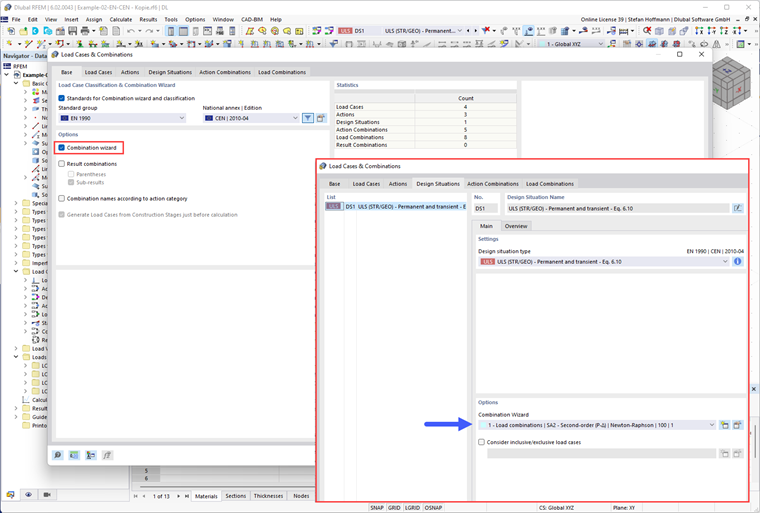
Em primeiro lugar, verifique se ativou o assistente de combinações e o atribuiu a uma situação de dimensionamento.

Em seguida, verifique as opções do assistente de combinações. Para obter as combinações de cargas criadas automaticamente, tem de desativar a opção "Combinações de ações definidas pelo utilizador".


Autor

O Eng.º Hoffmann presta apoio técnico aos clientes da Dlubal Software e é responsável pela coordenação de todas as questões e atividades técnicas.



;