Limite de porta para o serviço web no RFEM 6
Acede ao RfemApplication – Boomerang
URL do modelo ativo – pedido do Boomerang
URL de modelo ativo – resposta Boomerange
Acede ao modelo Rfem – Boomerang
get_all_selected_objects – solicitação do Boomerang
get_all_selected_objects - Boomerang Response
get_member – Solicitação do Boomerang
get_member – Resposta do Boomerange
Novo projeto SOAP
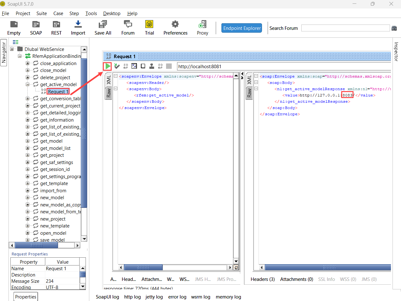
get_active_model – SoapUI
Adicionar serviço do RfemModel – SoapUI
get_all_selected_objects – pedido SoapUI
get_all_selected_objects – resposta do SoapUI
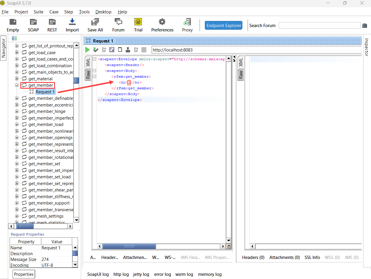
get_member – pedido de SoapUI
get_member – resposta do SoapUI
Limite de porta para o serviço web no RFEM 6
Acede ao RfemApplication – Boomerang
URL do modelo ativo – pedido do Boomerang
URL de modelo ativo – resposta Boomerange
Acede ao modelo Rfem – Boomerang
get_all_selected_objects – solicitação do Boomerang
get_all_selected_objects - Boomerang Response
get_member – Solicitação do Boomerang
get_member – Resposta do Boomerange
Novo projeto SOAP
get_active_model – SoapUI
Adicionar serviço do RfemModel – SoapUI
get_all_selected_objects – pedido SoapUI
get_all_selected_objects – resposta do SoapUI
get_member – pedido de SoapUI
get_member – resposta do SoapUI
2024-05-30
038757
  • RFEM 6

Limite de porta para o serviço web no RFEM 6

Utilizado em
  • Tutorial sobre Serviço web e API em C#
Partilhar
2024-05-30
042382
  • RFEM 6
Acede ao RfemApplication – Boomerang
Utilizado em
  • Verificação do funcionamento do serviço web com o Boomerang e o SoapUI
Partilhar
2024-05-30
042383
  • RFEM 6
URL do modelo ativo – pedido do Boomerang
Utilizado em
  • Verificação do funcionamento do serviço web com o Boomerang e o SoapUI
Partilhar
2024-05-30
042384
  • RFEM 6
URL de modelo ativo – resposta Boomerange
Utilizado em
  • Verificação do funcionamento do serviço web com o Boomerang e o SoapUI
Partilhar
2024-05-30
042385
  • RFEM 6
Acede ao modelo Rfem – Boomerang
Utilizado em
  • Verificação do funcionamento do serviço web com o Boomerang e o SoapUI
Partilhar
2024-05-30
042386
  • RFEM 6
get_all_selected_objects – solicitação do Boomerang
Utilizado em
  • Verificação do funcionamento do serviço web com o Boomerang e o SoapUI
Partilhar
2024-05-30
042387
  • RFEM 6
get_all_selected_objects - Boomerang Response
Utilizado em
  • Verificação do funcionamento do serviço web com o Boomerang e o SoapUI
Partilhar
2024-05-30
042388
  • RFEM 6
get_member – Solicitação do Boomerang
Utilizado em
  • Verificação do funcionamento do serviço web com o Boomerang e o SoapUI
Partilhar
2024-05-30
042389
  • RFEM 6
get_member – Resposta do Boomerange
Utilizado em
  • Verificação do funcionamento do serviço web com o Boomerang e o SoapUI
Partilhar
2024-05-30
042390
  • RFEM 6
Novo projeto SOAP
Utilizado em
  • Verificação do funcionamento do serviço web com o Boomerang e o SoapUI
Partilhar
2024-05-30
042391
  • RFEM 6
get_active_model – SoapUI
Utilizado em
  • Verificação do funcionamento do serviço web com o Boomerang e o SoapUI
Partilhar
2024-05-30
042392
  • RFEM 6
Adicionar serviço do RfemModel – SoapUI
Utilizado em
  • Verificação do funcionamento do serviço web com o Boomerang e o SoapUI
Partilhar
2024-05-30
042393
  • RFEM 6
get_all_selected_objects – pedido SoapUI
Utilizado em
  • Verificação do funcionamento do serviço web com o Boomerang e o SoapUI
Partilhar
2024-05-30
042394
  • RFEM 6
get_all_selected_objects – resposta do SoapUI
Utilizado em
  • Verificação do funcionamento do serviço web com o Boomerang e o SoapUI
Partilhar
2024-05-30
042395
  • RFEM 6
get_member – pedido de SoapUI
Utilizado em
  • Verificação do funcionamento do serviço web com o Boomerang e o SoapUI
Partilhar
2024-05-30
042396
  • RFEM 6
get_member – resposta do SoapUI
Utilizado em
  • Verificação do funcionamento do serviço web com o Boomerang e o SoapUI
Partilhar