853x
001854
2024-10-11

Verificação do funcionamento do serviço web com o Boomerang e o SoapUI

O plug-in de navegador Boomelang assim como o programa de teste de API SoapUI são ferramentas úteis para verificar rapidamente as funções do nosso serviço web. Com a sua ajuda, torna-se muito fácil identificar as classes disponíveis e os respetivos parâmetros. Este artigo tem como objetivo servir de guia completo para a utilização eficaz do Boomerang e do SoapUI em conjunto com o serviço web da Dlubal.

Portas para servidores

Para estabelecer uma ligação do serviço web com o RFEM e o RSTAB, é necessário aceder a portas específicas do servidor. O intervalo de portas do servidor disponíveis pode ser alterado nas configurações do programa através do menu Opções → Opções do programa:

Por defeito, o intervalo da porta do servidor está definido entre 8081 e 8089. O valor de porta mais baixo nas configurações do programa corresponde à porta especificada no URL WSDL para aceder ao RfemApplication, que neste guia será 8081.

Guia Boomerang

O Boomerang é uma ferramenta de teste de APIs fácil de utilizar, concebida para depuração de APIs. Para acessá-la, é necessário instalar o plug-in do navegador Boomerang.

1. Acesso às classes do RfemApplication

Para aceder às classes disponíveis no RfemApplication, siga os seguintes passos:

  • Utilize o seguinte URL WSDL: http://localhost:8081/wsdl
  • Carregue o URL e adicione-o ao serviço.

A porta que tem de utilizar no URL WSDL pode ser diferente no seu caso. Tente uma das outras portas se a 8081 não'funcionar.
Depois de concluído, o serviço RfemApplication estará acessível no separador de serviço, apresentando todas as classes associadas. Estas classes incluem tudo o que está relacionado com a aplicação RFEM em si.

2. Obter URL do modelo ativo

Para obter o URL do seu modelo com a porta do servidor correta, proceda da seguinte forma:

  • Execute a função "get_active_model" clicando duas vezes na mesma no menu à esquerda.
  • Clique no botão enviar.

O Boomeang irá navegar automaticamente para o separador de resposta, onde o URL do modelo será apresentado. Neste exemplo, a porta do servidor do atual modelo é 8083.

3. Acesso às classes do modelo do Rfem

Para aceder a todas as classes disponíveis no RfemModel, realize os seguintes passos:

  • Clique em "Adicionar serviço" à esquerda.
  • Utilize o seguinte URL WSDL: http://localhost:8083/wsdl
  • Carregue o URL e adicione-o ao ficheiro Services.

Após a conclusão, o serviço RfemModel estará acessível no separador de serviço, apresentando todas as classes associadas. Essas classes abrangem todos os dados do modelo, incluindo objetos básicos, cargas e muito mais.

4. Verificação do funcionamento do serviço web

Agora pode testar todas as operações clicando duas vezes na mesma no menu de serviço à esquerda. Para algumas operações é necessário passar parâmetros no separador de pedido, enquanto outras podem ser executadas com um simples clique em "Enviar". Este tutorial irá demonstrar como testar determinadas operações.

get_all_selected_objects()

Para testar esta operação não é necessário passar parâmetros. Pode enviar diretamente o pedido após selecionar alguns objetos no RFEM.

A operação devolve uma lista de objectos Object_location a qual consiste no tipo de objecto e no número do objecto:

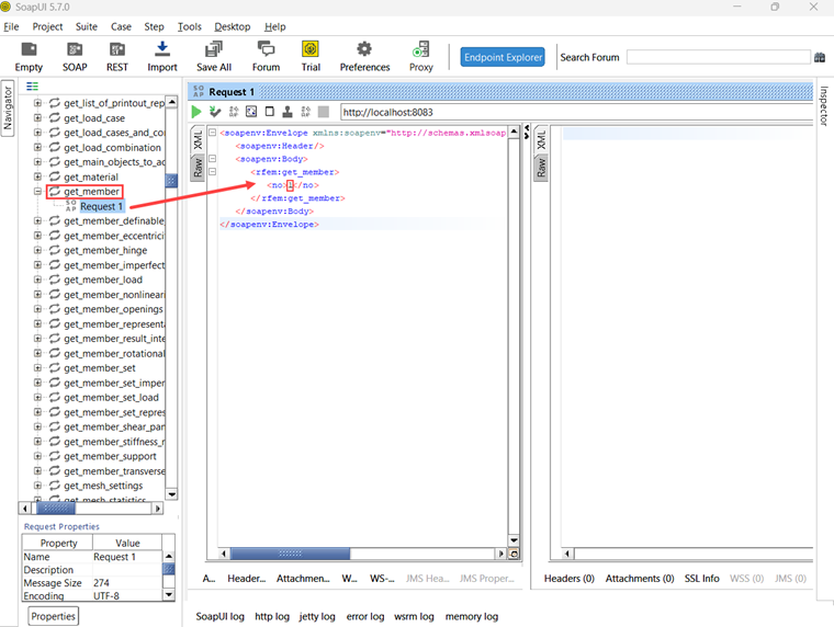
get_member()

Para testar a função get_member, é necessário introduzir o número da barra pretendida:

A resposta a esta operação providencia todas as propriedades da barra número 1:

Guia SoapUI

O SoapUI é uma poderosa aplicação de código aberto concebida para testar os protocolos SOAP e REST. A aplicação de ambiente de trabalho pode ser descarregada em {%>https://www.soapui.org/downloads/soapui/]].

1. Criar um novo projeto SOAP

Para começar, abra o SoapUI e crie um novo projeto SOAP:

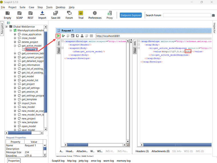
Customize the project name as desired and utilize http://localhost:8081/wsdl as initial WSDL. Conforme descrito no guia Boomerang, a porta pode ser diferente no seu caso. Tente uma das outras portas se a 8081 não'funcionar. Uma vez carregado, o navegador à esquerda exibirá todas as classes associadas ao RfemApplication.

Para adquirir o WSDL inicial para o RfemModel, execute a operação get_active_model clicando duas vezes em "Pedir 1". Antes de executar a operação, certifique-se de que está aberto um modelo no RFEM ou no RSTAB. Inicie a operação clicando no triângulo verde e pouco depois será apresentada a resposta com a atual porta do servidor:

Agora pode adicionar um novo WSDL ao projeto utilizando a porta do servidor 8083 através de Projeto → Adicionar WSDL:

Posteriormente, todas as classes do RfemModel aparecerão também no navegador.

2. Verificação do funcionamento do serviço web

Todas as operações do serviço web podem agora ser verificadas com um duplo clique no símbolo "Pedir 1" da respetiva classe. Para determinadas operações, é necessário fornecer os parâmetros no lado esquerdo. No entanto, para outras operações não são necessários parâmetros e pode simplesmente clicar em "Enviar". Este tutorial mostrará como testar algumas operações.

get_all_selected_objects()

Para testar esta operação, não é necessário passar parâmetros. Após a seleção dos objetos no RFEM, pode enviar diretamente o pedido e ver a resposta.

No lado direito da SoapUI, a função devolve uma lista do tipo local_de_objeto que consiste no tipo de objeto e no número do objeto:

get_member()

Para testar a função get_member é necessário introduzir o número da barra pretendida:

A resposta a esta operação providencia todas as propriedades da barra número 1:

Conclusão

Tanto o Boomerang como o SoapUI são ferramentas valiosas para visualizar e testar as operações disponíveis na nossa biblioteca de serviços web. Estas facilitam a realização de testes e depurações de APIs eficientes.


Autor

Rebecca presta apoio no Customer Support em questões técnicas relacionadas com o software. Com uma abordagem estruturada, ela desenvolve soluções claras e compreensíveis.

Ligações


;