FAQ 005378 | O RFEM verifica os limites de aplicabilidade da Tabela B4.1-1 AISI?
FAQ 005378 | O RFEM verifica os limites de aplicabilidade da Tabela B4.1-1 AISI?
2024-05-30
040256
  • Dimensionamento de aço para o RFEM 6
  • RFEM 6
  • Estruturas de aço
    • Cálculos estruturais e dimensionamento
    • Secções formadas a frio
    • ANSI/AISC 360

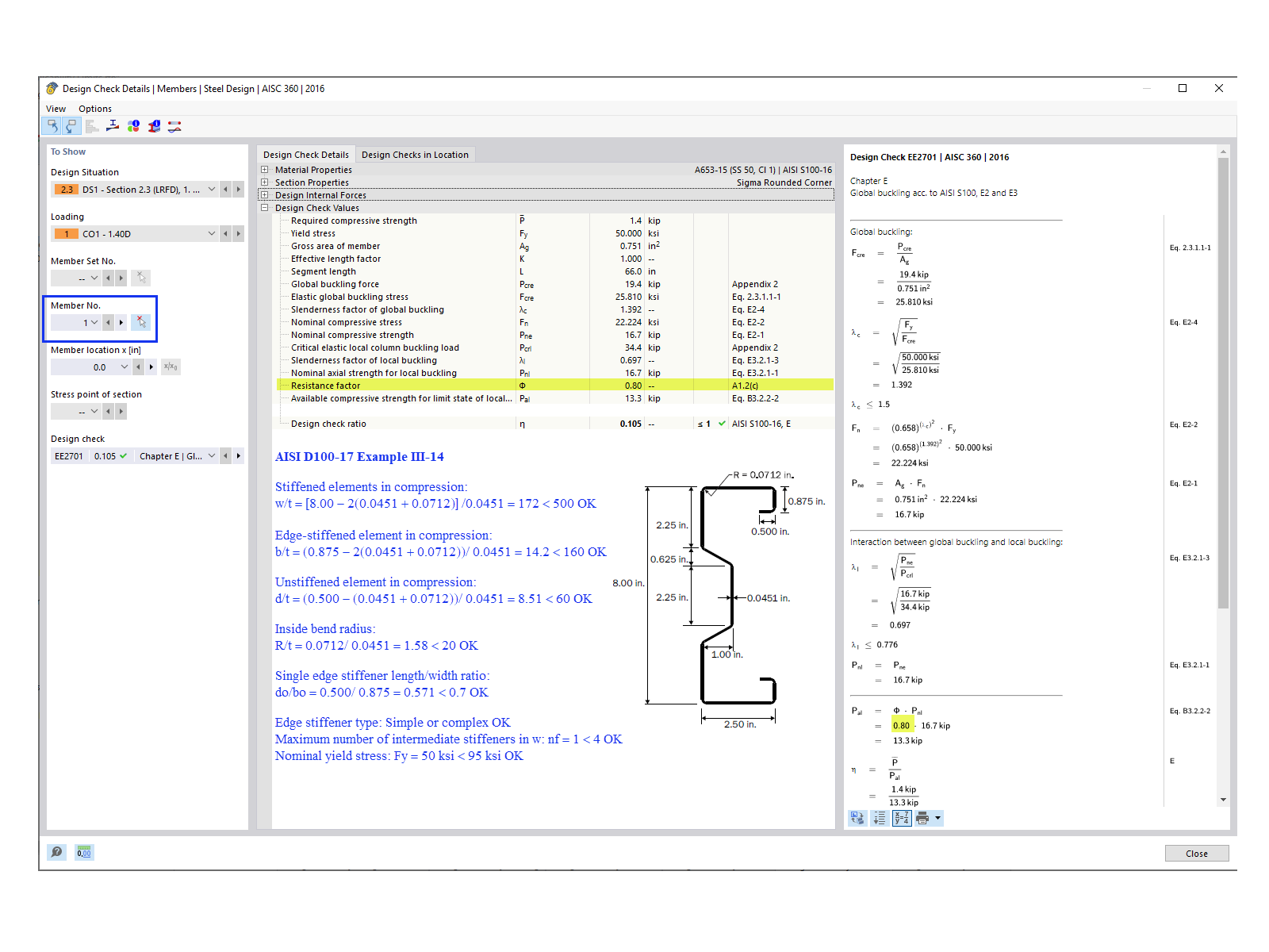
Verificação para a barra n.º 1

FAQ 005378 | O RFEM verifica os limites de aplicabilidade da Tabela B4.1-1 AISI?

Utilizado em
  • Limites de aplicabilidade da Tabela B4.1-1 da AISI
Partilhar