1551x
005378
2023-04-25

Limites de aplicabilidade da Tabela B4.1-1 da AISI

O RFEM verifica os limites de aplicabilidade da Tabela B4.1-1 AISI?


Resposta:

O fator de segurança Ω e o fator de resistência Φ utilizados nos capítulos E a H são adequados apenas para secções que cumprem as limitações da Tabela B4.1-1. Para todas as outras secções que excederem qualquer um dos limites, são aplicados fatores de segurança Ω mais altos ou fatores de resistência Φ mais baixos de acordo com a secção A1.2(C). No RFEM, esta limitação é verificada por defeito. O utilizador tem a opção de desativar esta verificação na "Configuração de resistência".

As formas que podem ser verificadas no RFEM incluem a C, Z, L, I (duplo C costas com costas), ómega, retangular e redonda oca. No exemplo da Figura 02, a secção 8ZS2,75 x 105 cumpre os limites de aplicabilidade.

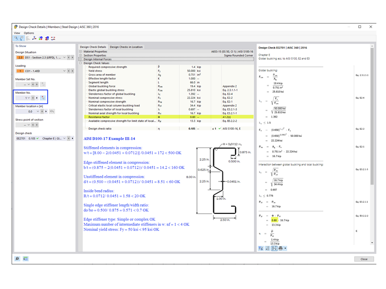
For general/complex sections, such as the sigma section used in Example III-14 of AISI D100-17 (shown in Image 03), the more conservative factors are automatically applied. Consequentemente, é utilizado Φc = 0,80 nas verificações de dimensionamento do RFEM. No entanto, o cálculo manual mostra que a secção sigma realmente cumpre os limites de aplicabilidade e que pode ser utilizado Φc = 0,85.


Autor

A Eng.ª Cisca é responsável pelas formações para clientes, apoio técnico e desenvolvimento de programas para o mercado norte-americano.



;