FAQ 005387 | Tenho um modelo 3D e estou a tentar decompô-lo em paredes e superfícies com o modelo do edifício para calculá-las isoladamente. Contudo, o meu sistema
FAQ 005387 | Tenho um modelo 3D e estou a tentar decompô-lo em paredes e superfícies com o modelo do edifício para calculá-las isoladamente. Contudo, o meu sistema
2024-05-30
041400
  • Modelo do edifício para o RFEM 6
  • RFEM 6
  • Edifícios
    • Cálculos estruturais e dimensionamento
    • Análise de elementos finitos
    • Modelação da informação da construção (BIM)

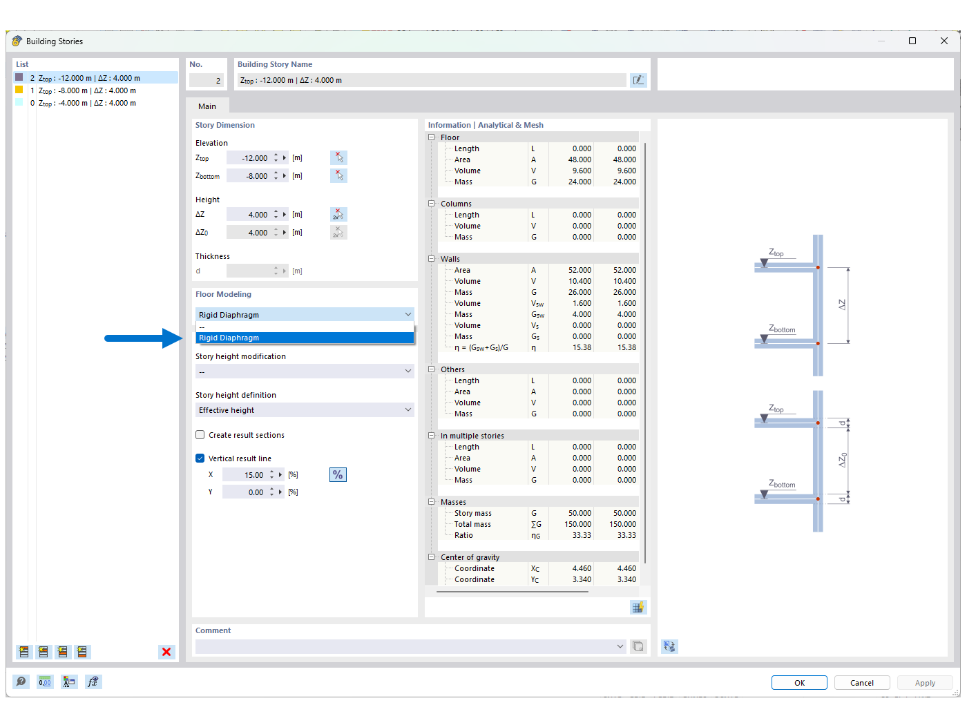
FAQ 005387 | Figura 01 – Diafragma rígido

FAQ 005387 | Tenho um modelo 3D e estou a tentar decompô-lo em paredes e superfícies com o modelo do edifício para calculá-las isoladamente. Contudo, o meu sistema

Utilizado em
  • Instabilidade ao utilizar o modelo do edifício com "Diafragma rígido"
Partilhar