2011x
005387
2023-09-14

Instabilidade ao utilizar o modelo do edifício com "Diafragma rígido"

Tenho um modelo 3D e estou a tentar decompô-lo em paredes e superfícies com o modelo do edifício para calculá-las isoladamente. Contudo, o meu sistema estrutural está a ficar instável. Qual pode ser o motivo?


Resposta:

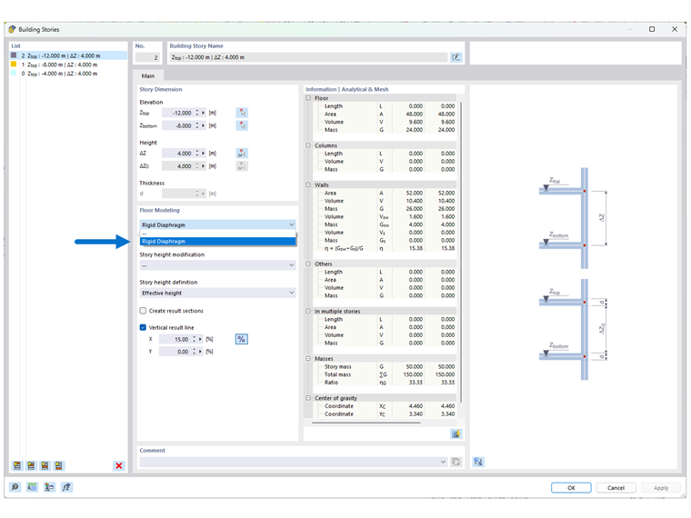
O modelo do edifício e a função de modelação de pisos "Diafragma rígido" não se destinam a todos os tipos de edifícios.

A função foi desenvolvida principalmente para edifícios 3D com 5 a 10 andares (ou mais) com uma planta regular ou idêntica. Isto significa que só deve atribuir a função "Diafragma rígido" às lajes de piso que tenham as paredes e os pilares posicionados de forma idêntica nos pisos acima e abaixo. Se não for o caso, pode ocorrer uma instabilidade.

Se o modelo foi introduzido corretamente de acordo com esta convenção, após o cálculo da "Análise estática" serão apresentadas três opções para a visualização dos resultados no respetivo navegador:

  • Geral
  • Apenas pisos
  • Combinação

A visualização dos resultados ao selecionar "Geral" tem como objetivo apresentar os resultados para os componentes verticais completos (por exemplo, paredes, paredes de corte, pilares etc.). Ver Figura 02. Se selecionar "Apenas pisos", os resultados para o cálculo isolado de pisos são apresentados como um modelo 2D. A opção "Combinação" corresponde aos mesmos resultados dos dois tipos mencionados acima.

Para modelos 3D mais pequenos e edifícios com diferentes plantas, continua a ser preferível trabalhar com a modelação habitual como modelo 3D. Se estiver a trabalhar com modelos que apresentem em parte plantas regulares, pode atribuir a opção "Diafragma rígido" a pisos individuais. A geometria da planta dos andares acima e abaixo deste piso deve, por seu lado, ser idêntica.

A extração fundamental de um piso 2D de qualquer modelo 3D não é possível com a tecnologia implementada para esta função do módulo.


Autor

O Eng. Kieloch dá apoio técnico a clientes e é responsável pelo desenvolvimento na área das estruturas de betão armado.



;