FAQ 005388 | Como é que posso ativar o dimensionamento de betão reforçado com fibras de aço no módulo Dimensionamento de betão?
FAQ 005388 | Como é que posso ativar o dimensionamento de betão reforçado com fibras de aço no módulo Dimensionamento de betão?
2024-05-30
041405
  • RFEM 6
  • Dimensionamento de betão para o RFEM 6
  • RSTAB 9
    • Dimensionamento de betão para o RSTAB 9
    • Estruturas de betão
    • Eurocode 2

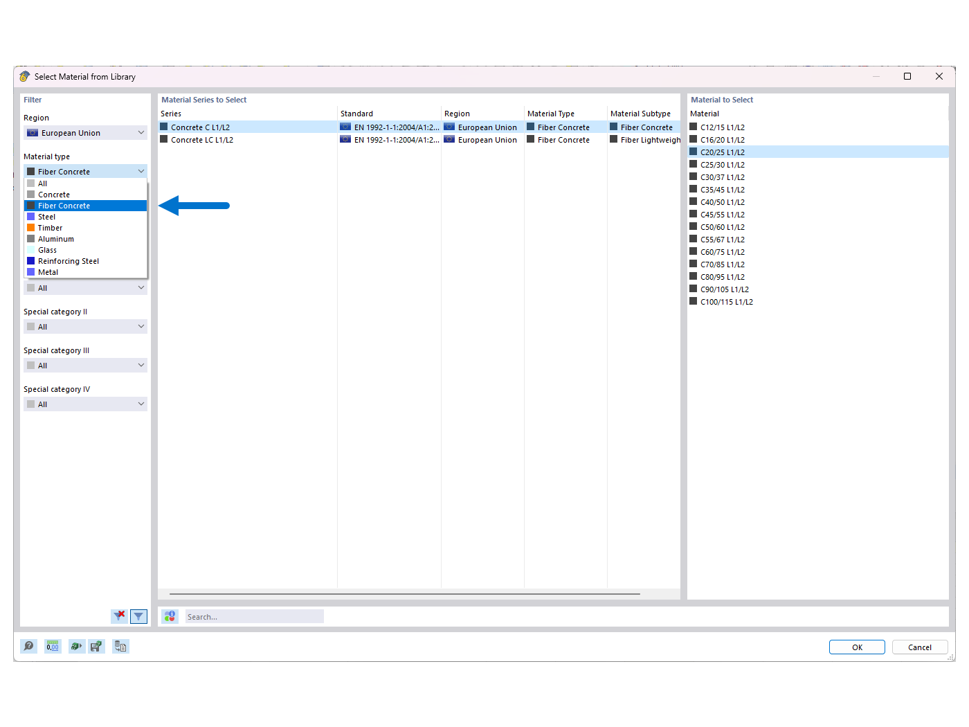
FAQ 005388 | Selecionar material "Betão reforçado com fibras" da biblioteca

FAQ 005388 | Como é que posso ativar o dimensionamento de betão reforçado com fibras de aço no módulo Dimensionamento de betão?

Utilizado em
  • Ativação do dimensionamento de betão reforçado com fibras de aço no módulo "Dimensionamento de betão"
Partilhar