1315x
005388
2023-06-07

Ativação do dimensionamento de betão reforçado com fibras de aço no módulo "Dimensionamento de betão"

Como é que posso ativar o dimensionamento de betão reforçado com fibras de aço no módulo "Dimensionamento de betão"?


Resposta:

No RFEM 6 e no módulo "Dimensionamento de betão", o dimensionamento de betão reforçado com fibras pode ser realizado de acordo com a norma DIN EN 1992-1-1 em conjunto com a diretiva DAfStB de "Betão reforçado com fibras".

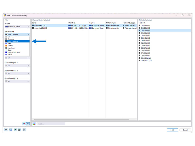
Para ativar o dimensionamento de uma superfície ou barra utilizando betão reforçado com fibras de aço, basta atribuir um material do tipo de material correspondente à superfície ou barra.

Para fazer isso, crie um novo material do tipo "Betão reforçado com fibras".

Os betões e os betões leves são designados com a extensão "L1/L2", que significa Classe de desempenho 1 e Classe de desempenho 2.

As classes de desempenho L1 ou L2 são inicialmente pré-definidas com os valores 1,20 e 0,90 (ver Figura 02).

Para poder adaptar estas classes de desempenho, pode ativar "Material definido pelo utilizador" em "Opções" no separador "Base" do material.

Isto significa que os campos de entrada para L1 e L2 estão acessíveis para que o utilizador possa ajustar as classes de desempenho.

Se o dimensionamento agora for realizado com o material do tipo "Betão reforçado com fibras" no módulo "Dimensionamento de betão", as verificações modificadas ou complementadas segundo a diretiva DAfStB para o dimensionamento de "Betão reforçado com fibras" serão ajustadas. Esta modificação da verificação pode ser encontrada nos "Detalhes do dimensionamento", referindo-se à diretiva DAfStB.

Nota

Para este tipo de dimensionamento, é necessário que seja especificada "armadura normal" (armadura de varões por um varão, armadura de superfície por uma superfícies), caso contrário as superfícies não podem ser dimensionadas. Isto significa que apenas componentes já armados podem ser equipados adicionalmente com fibras de aço.

Se uma laje tiver de ser calculada exclusivamente com betão reforçado com fibras (sem inserção de aço de armadura), isso pode ser realizado com o modelo de material "Dano 2D/3D".


Autor

O Eng. Kieloch dá apoio técnico a clientes e é responsável pelo desenvolvimento na área das estruturas de betão armado.



;