KB 001861 | Dimensionamento de vigas de laje segundo a AISC 360-16
KB 001861 | Dimensionamento de vigas de laje segundo a AISC 360-16
2024-05-30
045428
  • RFEM 6
  • Dimensionamento de aço para o RFEM 6
  • Estruturas de aço
    • Pontes
    • Cálculos estruturais e dimensionamento
    • ANSI/AISC 360

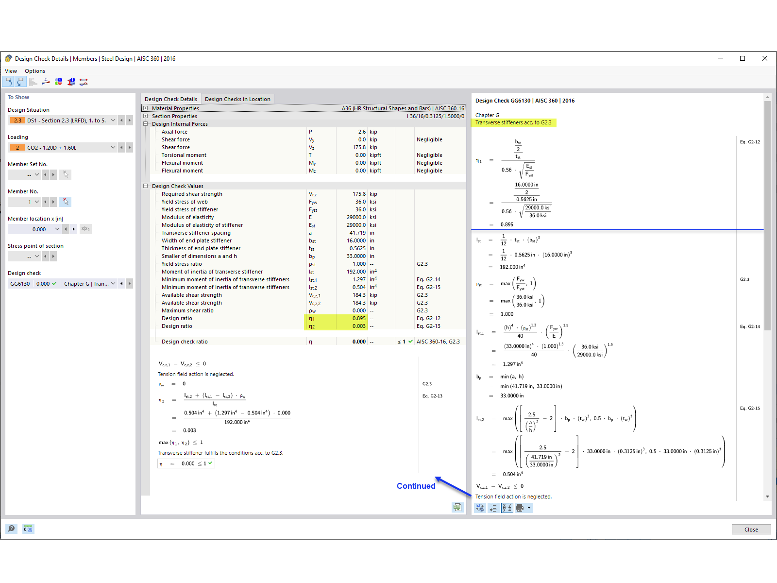
Verificação do reforço transversal

KB 001861 | Dimensionamento de vigas de laje segundo a AISC 360-16

Utilizado em
  • Dimensionamento de vigas de laje segundo a AISC 360-16 no RFEM 6
Partilhar