3100x
001861
2023-11-14

Dimensionamento de vigas de laje segundo a AISC 360-16 no RFEM 6

Para construções com vãos longos, as vigas de alma cheia são uma opção económica. As vigas de aço com secção em I normalmente têm uma alma profunda para maximizar a sua capacidade de corte e a separação do banzo, mas têm uma alma fina para minimizar o peso próprio. Devido à sua grande relação altura-espessura (h/tw ), podem ser necessários reforços transversais para reforçar a alma esbelta.

No RFEM 6, a opção Reforços transversais de barra pode ser utilizada para adicionar os reforços necessários ao longo do comprimento da barra. O aumento da resistência ao corte do reforço pode ser considerado no módulo Dimensionamento de aço.

A Secção G2 da AISC "Barras em forma de I e secções em U" [1] está organizada em três secções:

  • G2.1 Resistência ao corte de almas sem ação de campo de tração
  • G2.2 Resistência ao corte de painéis de alma interiores com a/h ≤ 3 considerando ação de campo de tração
  • G2.3 Reforços transversais

O que é uma ação de campo de tração?

A ação do campo de tração é um fenómeno em que a alma da viga de alma cheia é dimensionada para ter uma resistência pós-encurvadura significativa. No estado pós-encurvado, a alma ainda é capaz de resistir à carga aplicada através de tração.

A acção sujeita a tracção só pode ser considerada para painéis interiores quando a/h não excede 3.0 (secção AISC G2.2), onde a é a distância livre entre reforços e h é a distância livre entre os banzos.

Exemplo

Exemplos G.8A e G.8B dos exemplos de dimensionamento AISC 2016 [2] são apresentados para comparar a resistência ao corte obtida a partir do modelo RFEM. A viga tem 17 m de comprimento, 1 m de profundidade, com banzos de 40 x 40 cm de largura e uma alma com 5/16 de espessura. O banzo comprimido está contraventado de forma contínua, o que sugere que a verificação da encurvadura por flexão-torção (encurvadura por flexão-torção) pode ser desativada no programa.

Uma viga composta pode ser criada utilizando o tipo de secção "Paramétrico – Parede fina" e o tipo de fabricação "Soldado".

1) Verifique se são necessários reforços transversais de acordo com a secção G2.3 AISC

Os reforços transversais não são necessários se uma das seguintes condições for cumprida.

  • h/tw é menor que 2.46 √(E/Fy )

33,0 pol/0,3125 pol = 105,6 é maior que 2,46*√(29,000 ksi/36 ksi) = 69,82

  • A resistência ao corte necessária é inferior à resistência disponível. Como apresentado na verificação do dimensionamento GG6100, a resistência ao corte necessária (175,8 kips) é maior do que a resistência ao corte disponível (149,4 kips).
  • Uma vez que nenhuma das condições acima é cumprida, são necessários reforços transversais.

2) Determinar o espaçamento dos reforços

As tabelas 3-16a, 3-16b e 3-16c do Manual de construção de aço AISC [3] são úteis para determinar o espaçamento necessário do reforço com base na relação h/tw e na tensão necessária. Alternativamente, pode ser utilizada uma abordagem iterativa de tentativa e erro para estabelecer o espaçamento.

Neste exemplo, é utilizado um espaçamento 42 no para o painel de extremidade. A resistência ao corte necessária nesta posição pode ser facilmente determinada através da ferramenta "Diagrama de resultados para a barra selecionada". No final do primeiro painel, Vz = 153,8 kips excede a resistência disponível = 149,4 kips. Por isso, também é adicionado um segundo painel com um espaçamento de 90. Não é necessário um terceiro painel uma vez que V = 106,8 kips é inferior a 149,4 kips.

3) Adicionar "Reforços transversais de barra" em "Tipos para barras" no RFEM

Estão disponíveis diversos tipos de reforços. Neste exemplo, a "Placa de extremidade" é utilizada no início e no final da barra. "Plano" é utilizado para os reforços intermédios. A localização, o material e o tamanho são especificados para cada reforço.

A opção "Considerar reforço" está disponível desde que o módulo Dimensionamento de aço tenha sido ativado. Esta opção pode ser ativada ou desativada para considerar o efeito de cada reforço individual no dimensionamento. Para "Placa de extremidade", o reforço pode ser considerado "Não rígido" ou "Rígido". A opção "Não rígido" é selecionada quando a ação do campo de tração não pode ser considerada para o painel de extremidade.

A mola de empenamento resultante é calculada automaticamente. No entanto, não é considerado na análise sem o módulo Torção com empenamento (7 GDL). Os reforços transversais não têm impacto na rigidez quando o cálculo é efetuado com 6 graus de liberdade.

4) Resistência ao corte no módulo Dimensionamento de aço

Como mencionado na Secção G2.2, pode ser utilizada a maior resistência nominal ao corte da secção G2.1 (sem a ação do campo de tração) e da secção G2.2 (considerando a ação do campo de tração). Ambas as condições são verificadas no módulo Dimensionamento de aço em Verificação de dimensionamento GG6100.

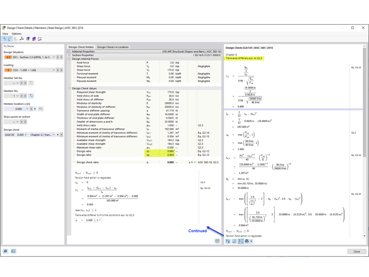
5) Requisitos do reforço transversal de acordo com a Secção G2.3 da AISC [1]

Além de fornecer a resistência ao corte da barra, a verificação GG6130 verifica:

  • Relação largura-espessura do reforço (AISC eq. G2-12)
  • Momento de inércia do reforço (AISC eq. G2-13)

Através da opção "Reforços transversais de barra", as almas reforçadas das vigas de alma cheia podem ser consideradas no RFEM.


Autor

A Eng.ª Cisca é responsável pelas formações para clientes, apoio técnico e desenvolvimento de programas para o mercado norte-americano.

Ligações
Referências


;