FAQ 005564
FAQ 005564
2024-07-01
051295
  • RFEM 6
  • RSTAB 9

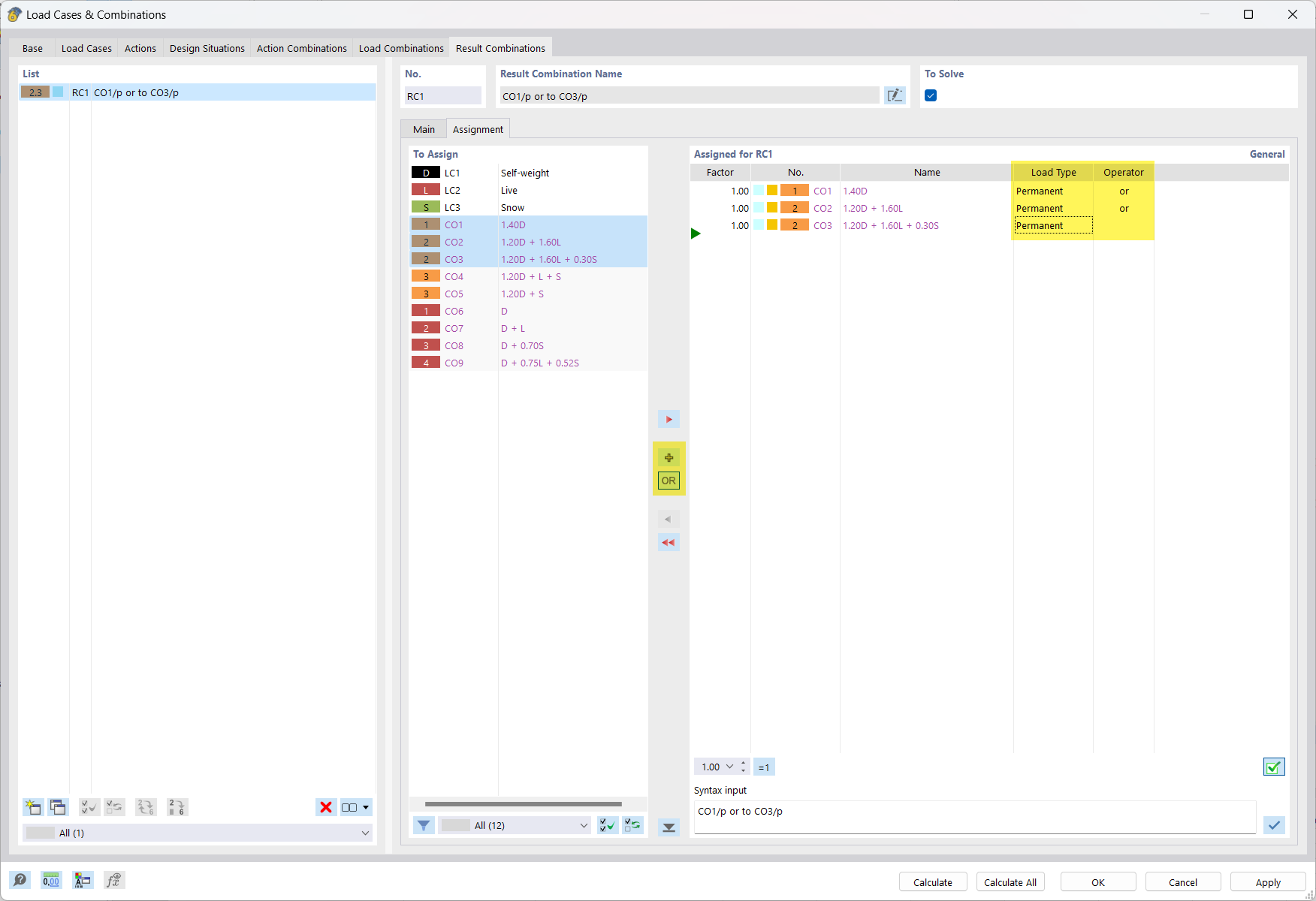
Combinação de resultados ou sobreposição de CO com critério "permanente"

FAQ 005564

Utilizado em
  • Combinações de cargas e de resultados
Partilhar