495x
005564
2024-07-01

Combinações de cargas e de resultados

Gostaria de calcular a minha estrutura de acordo com a análise de segunda ordem e, para isso, criei vários casos de carga, incluindo casos de carga de imperfeição. Tenho de combinar os casos de carga em combinações de cargas ou combinações de resultados?


Resposta:

A seguinte resposta refere-se aos programas RFEM 6 e RSTAB 9.

Se pretende utilizar a análise de segunda ordem, é necessário definir as combinações de cargas. No caso de uma combinação de cargas, as cargas dos casos de carga contidos são combinadas num "grande caso de carga", tendo em consideração os correspondentes coeficientes parciais de segurança, e esse caso de carga é depois calculado de acordo com a análise de segunda ordem.

Por outro lado, no caso de uma combinação de resultados, os casos de carga contidos são calculados primeiro. De seguida, os resultados são sobrepostos tendo em consideração os coeficientes parciais de segurança. Não é possível definir o método de cálculo para combinações de resultados. Isto apenas é possível para casos de carga e combinações de cargas.

Para os casos de carga e as combinações de cargas, é possível especificar o método de análise nos parâmetros da análise estática, por exemplo, a análise de segunda ordem (ver Figura 01). Se o modelo inclui barras do tipo "Cabo", essas barras são calculadas de acordo com a análise de deformações grandes.

Para casos de carga e combinações de cargas, irá obter sempre esforços internos claros. Por outro lado, as combinações de resultados incluem uma envolvente dos esforços internos (valores máximos e mínimos). Uma vez que os resultados dos casos de carga e das combinações de cargas são sobrepostos nas combinações de resultados, as CR podem conter resultados de acordo com a análise estática geometricamente linear ou de segunda ordem.

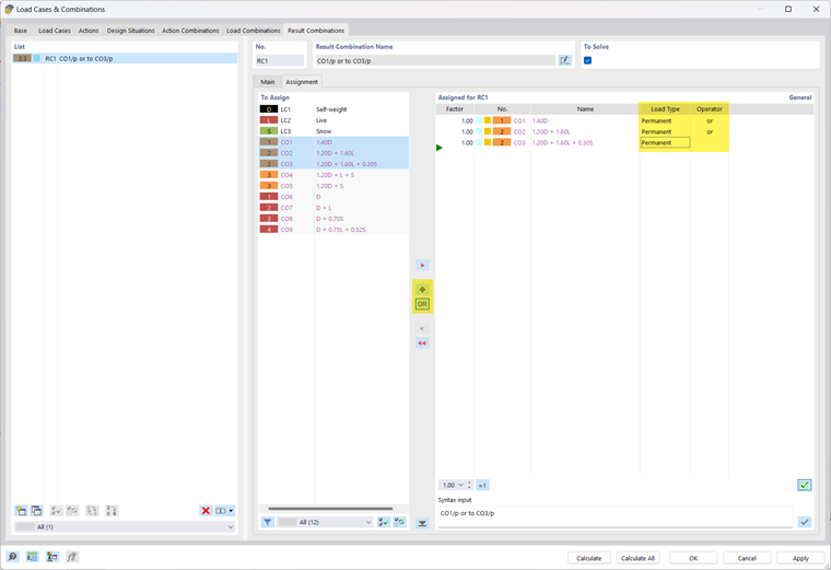
No seu modelo, também é possível combinar os CC definidos numa CR resumida com o critério "ou" (por exemplo, CR1 = CO1/permanente ou CO2/permanente ou CO3/permanente...). Desta forma, obtém os esforços internos e as deformações máximos tendo em consideração a análise de segunda ordem (ver Figura 02).

A combinação "permanente ou sobreposição" tem o efeito de uma ou as duas CO serem utilizadas para os resultados. Quando liga os resultados com "alternativa ou sobreposição", também pode acontecer que nenhuma das CO é relevante para os resultados da CR. Os esforços internos e as deformações podem então tornar-se zero.


Autor

O Eng. Bacon é responsável pelas formações para clientes, pelo apoio técnico e desenvolvimento de programas para o mercado norte-americano.



;