KB 001732 | Modificação da rigidez do betão no RFEM 6 segundo a ACI 318-19 e CSA A23.3:19
KB 001732 | Modificação da rigidez do betão no RFEM 6 segundo a ACI 318-19 e CSA A23.3:19
2024-07-16
051560
  • RFEM 6
  • Estruturas de betão
  • Cálculos estruturais e dimensionamento
    • Análise de elementos finitos
    • CSA A23.3
    • ACI 318

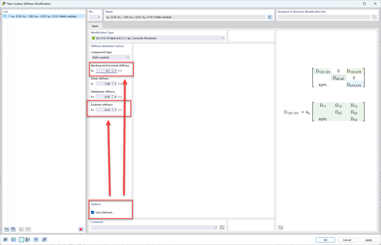
Configurações definidas pelo utilizador para o tipo de componente Paredes

KB 001732 | Modificação da rigidez do betão no RFEM 6 segundo a ACI 318-19 e CSA A23.3:19

Utilizado em
  • Alteração da rigidez de betão no RFEM 6 de acordo com a ACI 318-19 e CSA A23.3:19
Partilhar