6396x
001732
2022-01-13

Alteração da rigidez de betão no RFEM 6 de acordo com a ACI 318-19 e CSA A23.3:19

De acordo com a secção 6.6.3.1.1 e Cláusula 10.14.1.2 da ACI 318-19 e CSA A23.3-19, respetivamente, o RFEM tem em consideração eficazmente a redução de rigidez de barras e superfícies de betão para vários tipos de elementos. Os tipos de seleção disponíveis incluem paredes fendilhadas e não fendilhadas, lajes planas, vigas e pilares. Os fatores de multiplicação disponíveis no programa são retirados diretamente da Tabela 6.6.3.1.1(a) e da Tabela 10.14.1.2.

Redução da rigidez de acordo com ACI 318 e CSA A23.3

De acordo com a secção 6.6.3.1.1 e cláusula 10.14.1.2, a área de secção bruta Aq e o momento de inércia Ig são permitidos para a análise elástica com níveis de carga com coeficientes aplicados. Factored load levels are determined utilizing Table 6.6.3.1.1(a) from <nobr>ACI 318-19 [1]</nobr> and the table located under Clause 10.14.1.2 in CSA A23.3:19 [2], where the element type and its condition are taken into consideration. The multiplying factors reduce the moment of inertia, while the gross section area stays constant. Esses fatores foram aplicados através das várias normas de betão, de forma a considerar a perda de seção devido à fendilhação do betão.

According to Sect. 6.6.3.1.1 of the ACI 318-19, the moment of inertia and gross area of members/surfaces shall be calculated in accordance with Tables 6.6.3.1.1(a) or 6.6.3.1.1(b) unless a more rigorous analysis is required. Similarly, <nobr>CSA A23.3:19</nobr> lists a table which includes the corresponding multiplication factors applied to each moment of inertia.

Diferentes condições, tais como "fendilhadas" e "não fendilhadas", apenas afetam os elementos de betão do tipo "parede". When calculating the moment and shear for an uncracked wall, a factor of 0.70 is applied to the gross moment of inertia Ig. Se a parede é indicada que formará fendas tendo como base o módulo de fendilhação, o momento de inércia é calculado com 0,35Ig para a análise posterior.

In general, walls are used to resist lateral loading in-plane. The out-of-plane stiffness is normally ignored or negligible compared to the in-plane stiffness. So, the reduction in stiffness needs to be applied to the in-plane (km) and not the out-of-plane when performing a lateral analysis. To avoid excessive longitudinal reinforcement being required, small modification factors should be applied to the out-of-plane stiffness factors kb and ke. In the section below, "RFEM 6 Adoption", it is shown how to apply these reduction factors in the program specifically for walls.

Ao contrário das paredes, ao analisar outros elementos, tais como, pilares, vigas, chapas finas, lajes planas, os momentos de inércia não se alteram devido a suposições fendilhadas ou não fendilhadas. O valor reduzido resulta de um único fator de redução, que é listado abaixo:

Pilares: Ig = 0,70 Ig
Vigas: Ig = 0,35 Ig
Lajes e tetos planos: Ig = 0,25 Ig

Para todos os elementos de betão, incluindo paredes, é aplicado um fator de 1,0 para a área de secção bruta Ag. Portanto, a área bruta da secção de betão permanece inalterada. With regards to the ACI 318-19, moment of inertia values taken from MacGregor and Hage (1977) [3] are multiplied by a stiffness reduction factor of φk = 0.875 referenced from R6.6.4.5.2. For example, the moment of inertia can be calculated as:

0,875 (0,80Ig ) = 0,70Ig

RFEM 6 Adoption

RFEM 6 seamlessly allows the user to modify the flexural or axial stiffness of any concrete member or surface to be considered for the analysis and design according to ACI 318-19 or CSA A23.3:19. The stiffness modifications should only be set for Strength (factored) Design Situations and not for Serviceability (unfactored) Design Situations. While the component types can be set for each element within load cases/combinations under the "Structure Modification" option within the program, it is best to make these changes directly under the Strength Design Situation, which in turn will automatically apply these settings to the subsequent factored load combinations.

When creating/editing the "Combination Wizard" under the "Design Situations" tab in "Options", there is a check box to "Consider" "Structure Modifications". Ver as Figuras 01 e 02.


Once this box is checked, a new Structure Modification must be created using the "Create New Structure Modification…" button. There, a table for modifying stiffness where you can check on Members and/or Surfaces to be modified. Then, once at least one of these is checked, a new tab (or tabs) will appear at the top.

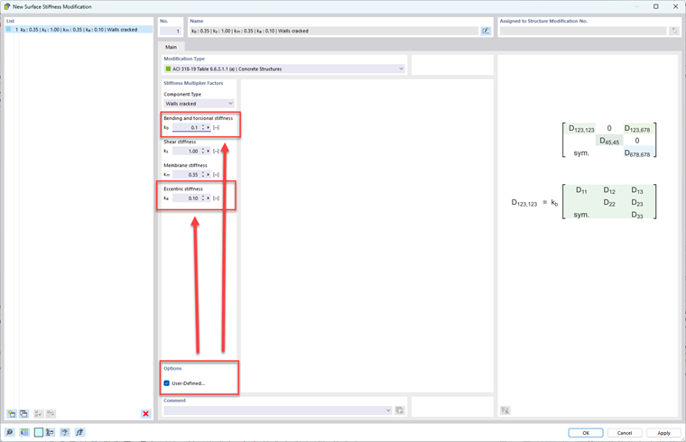
In the tab(s), the "Modification Type" such as ACI 318-19 Table 6.6.3.1.1(a) or CSA A23.3:19 Table 10.14.1.2 can be specified for either members or surfaces. Image 03 and Image 04 shows the different standards and component types that can be selected in a drop-down menu.


With respect to modifying surface stiffness and ignoring the out-of-plane stiffness, the user-defined check box must be checked at the bottom while the walls Component Type is selected. Then, apply small modification factors to kb and ke.


Autor

O Eng. Bacon é responsável pelas formações para clientes, pelo apoio técnico e desenvolvimento de programas para o mercado norte-americano.

Referências


;