KB 001883 | Dimensionamento de vigas de alma cheia de acordo com a AISC 360-22 no RFEM 6
KB 001883 | Dimensionamento de vigas de alma cheia de acordo com a AISC 360-22 no RFEM 6
2024-07-16
051563
  • RFEM 6
  • Dimensionamento de aço para o RFEM 6
  • Estruturas de aço
    • Pontes
    • Cálculos estruturais e dimensionamento
    • ANSI/AISC 360

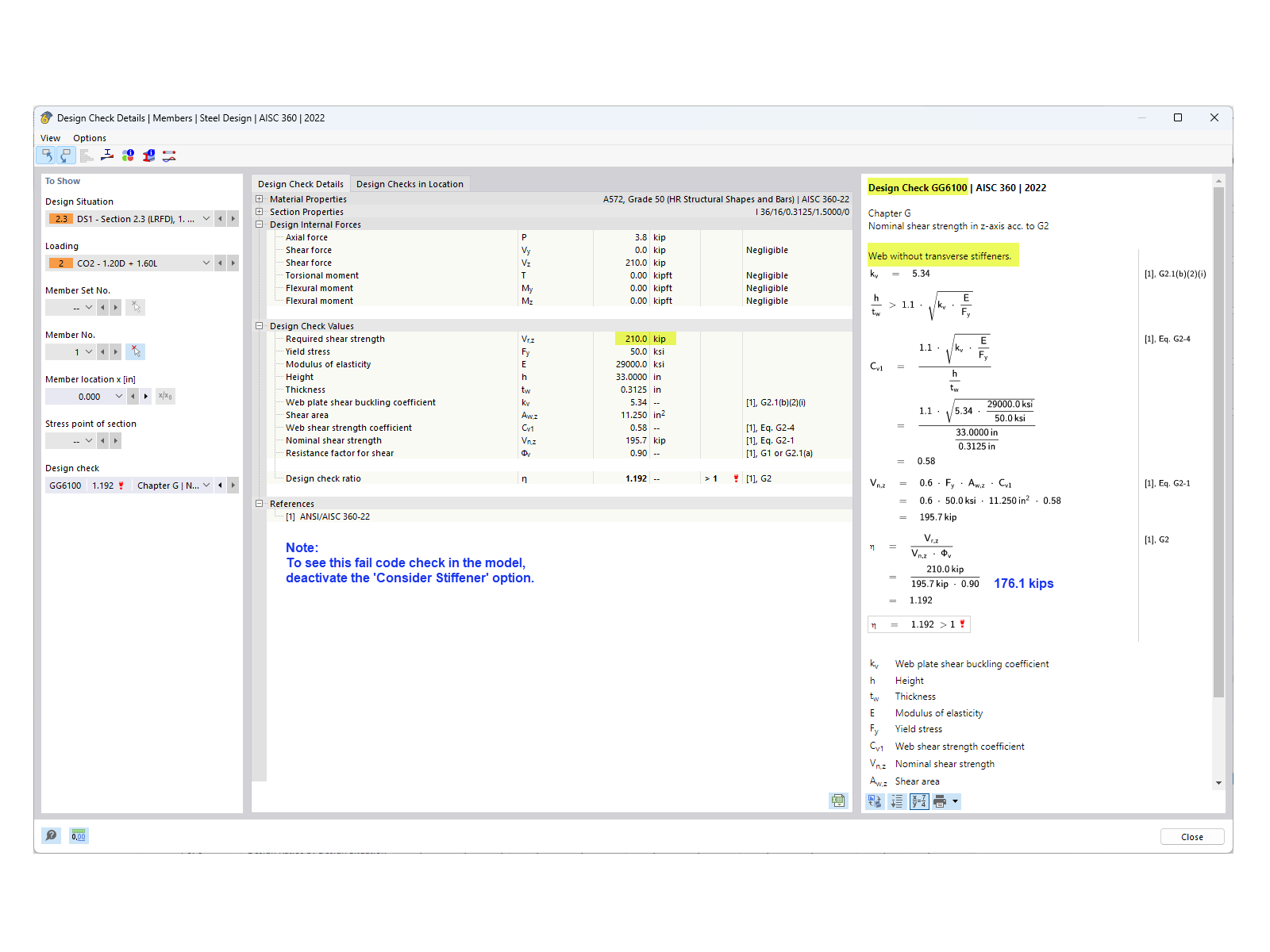
Resistência ao corte sem reforços

KB 001883 | Dimensionamento de vigas de alma cheia de acordo com a AISC 360-22 no RFEM 6

Utilizado em
  • Dimensionamento de viga de alma cheia segundo a AISC 360-22 no RFEM 6
Partilhar