1548x
001883
2024-07-17

Dimensionamento de viga de alma cheia segundo a AISC 360-22 no RFEM 6

A viga de alma cheia é uma escolha económica para a construção de vãos longos. A viga de alma de aço de seção I geralmente possui uma alma profunda para maximizar sua resistência ao corte e separação dos banzos, contudo uma alma fina para minimizar o próprio peso. Devido à sua grande relação altura-espessura (h/tw), podem ser necessários reforços transversais para fortalecer a alma esbelta.

No RFEM 6, a opção de reforços transversais de Barra pode ser utilizada para adicionar os reforços necessários ao longo do comprimento da barra. O aumento da resistência ao corte devido ao reforço pode ser considerado no módulo adicional de Dimensionamento de Aço.

A seção G2 "Barras de secção em I e Canais" da AISC [1] está organizada em quatro seções:

  • G2.1 Resistência ao corte da alma sem ação de campo de tensão
  • G2.2 Resistência ao corte de Painéis interiores da alma com a / h ≤ 3 considerando ação de campo de tensão
  • G2.3 Resistência ao corte de painéis de extremidade da alma com a / h ≤ 3 Considerando ação de campo de tensão
  • G2.4 Reforços transversais

O que é ação de campo de tensão?

Ação de campo de tensão (TFA) é um fenômeno onde a alma de uma viga de alma cheia é dimensionada para ter significativa resistência pós-encurvadura. No estado pós-encurvadura, a alma ainda é capaz de resistir à carga aplicada através da tensão.

Nas edições anteriores da AISC, a ação de campo de tensão só pode ser considerada para os painéis interiores da alma quando a/h não excede 3.0, onde a é a distância livre entre os reforços e h é a distância livre entre os banzos.

Na edição AISC 2022, a ação de campo de tensão parcial também pode ser considerada para os painéis de extremidade da alma. Com base nos resultados recentes de testes e simulações em elementos finitos, é mostrado que a ação de campo de tensão pode realmente desenvolver-se formando dobradiças plásticas nos banzos e nos reforços resistentes (Comentário AISC) [1].

Exemplo

Os Exemplos G.8A e G.8B dos Exemplos de Projeto AISC 2022 [2] são apresentados para comparar a resistência ao corte obtida do modelo RFEM. A viga tem 56 pés de comprimento, 3 pés de profundidade, com banzos de 1,5 polegadas de espessura x 16 polegadas de largura e uma alma de 5/16 polegadas de espessura. O banzo de compressão é continuamente contraventado, o que sugere que a verificação de encurvadura por flexão-torção (LTB) pode ser desativada no programa.

Uma viga composta pode ser criada usando o tipo de seção "Paramétrico – Parede Fina" e o tipo de fabricação "Soldada".

1) Verifique se são necessários reforços transversais de acordo com a seção G2.4 da AISC

Reforços transversais não são necessários se uma das seguintes condições for atendida.

  • h / tw é menor do que 2.54 √(E / Fy)

33.0 in / 0.3125 in = 105.6 é maior do que 2.54*√(29,000 ksi / 50 ksi) = 61.2

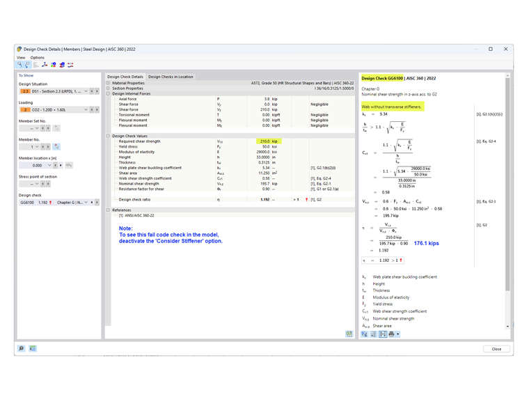
  • A resistência ao corte requerida é menor do que a resistência disponível.

Como demonstrado na verificação do dimensionamento GG6100, a resistência ao corte requerida (210.0 kips) é maior do que a resistência ao corte disponível (176.1 kips).

  • Como nenhuma das condições acima é cumprida, são necessários reforços transversais.

2) Determine o espaçamento dos reforços

Para material de 50 ksi, as tabelas 3-17a, 3-17b e 3-17c do manual de construção em aço AISC [3] são úteis para determinar o espaçamento necessário entre os reforços com base na relação h/tw e na tensão requerida. Alternativamente, pode-se utilizar uma abordagem tentativa e erro iterativa para estabelecer o espaçamento.

Neste exemplo, é usado um espaçamento de 42 polegadas para o painel de extremidade. A resistência ao corte requerida nesta localização pode ser facilmente determinada usando a ferramenta "diagrama de resultados para barra selecionado". No final do primeiro painel, Vz = 183.7 kips excede a resistência disponível = 176.1 kips. Portanto, são adicionados reforços adicionais com espaçamento de 90 polegadas. Não é necessário um terceiro painel, pois V = 127.5 kips é menor do que 176.1 kips.

3) Adicione "reforços transversais de barra" listados sob "Tipos para barras" no RFEM

Existem vários tipos de reforços disponíveis. Neste exemplo, "Chapa de Extremidade" é usada no início e no final da barra. "Plano" é usado para os reforços intermédios. A localização, material e tamanho são especificados para cada reforço.

A opção "Considerar reforço" está disponível desde que o módulo adicional de Dimensionamento de Aço tenha sido ativado. Esta opção pode ser ativada e desativada para considerar o efeito de cada reforço individual no projeto.

Para "Chapa de Extremidade", o reforço pode ser considerado "Não Rígido" ou "Rígido". "Não Rígido" é selecionado quando o campo de ação da tensão parcial de acordo com a seção G2.3 é considerada para o painel de extremidade. Quando "Rígido" é selecionado, o painel de extremidade é calculado de acordo com a seção G2.2 (como um painel interior). O reforço "Rígido" no RFEM é conceitualizado como um modelo com "oculto" pendente utilizando dois reforços bem próximos.

A mola de torção resultante é calculada automaticamente. No entanto, ela não é considerada na análise sem o módulo adicional de Torsional Warping (7 DOF).

Os Reforços transversais não têm impacto na rigidez ao calcular com 6 graus de liberdade.

4) Resistência ao corte no módulo adicional de Dimensionamento de Aço

Como declarado na seção G2.2, a maior resistência nominal ao corte das seções G2.1 (sem ação de campo de tensão) e G2.2 (considerando ação de campo de tensão) pode ser usada. Ambas as condições são verificadas no módulo adicional de Dimensionamento de Aço sob a Verificação de Projeto GG6100.

Para visualizar a verificação de projeto para o painel de extremidade de acordo com a seção G2.3, selecione o separador "Relação de dimensionamento por Localização". Neste exemplo, a razão de verificação de projeto para o painel de extremidade é menor que o painel interior.

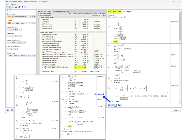
5) Requisitos de reforço transversal de acordo com a Seção G2.4 da AISC [1]

Além de fornecer a resistência ao corte da barra, a verificação de dimensionamento GG6130 verifica:

  • Razão de largura para espessura do reforço (Eq. G2-16 da AISC)
  • Momento de inércia do reforço (Eq. G2-17 da AISC)

Utilizando a opção "Reforços transversais de barra", as almas reforçadas de vigas de alma cheia podem ser consideradas no RFEM.


Autor

A Eng.ª Cisca é responsável pelas formações para clientes, apoio técnico e desenvolvimento de programas para o mercado norte-americano.

Ligações
Referências


;