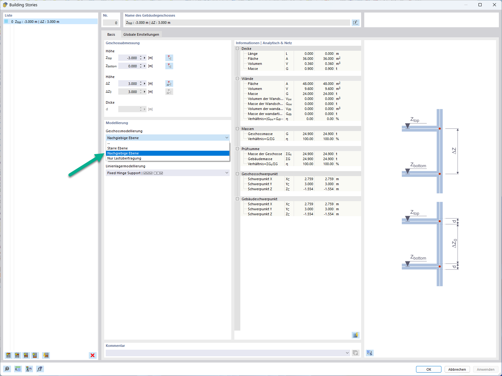
Função 002850 | Plano flexível para modelação de laje de piso
Função 002850 | Plano flexível para modelação de laje de piso
2024-07-24
051641
  • Modelo do edifício para o RFEM 6

Plano flexível para modelação de laje de piso

Função 002850 | Plano flexível para modelação de laje de piso

  • Piso
  • Teto
  • Semirrígido
  • Plano
Utilizado em
  • Diafragma semirrígido para a modelação de pisos
Partilhar