740x
002850
2024-07-24

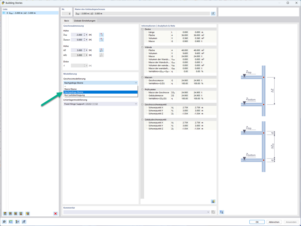
Diafragma semirrígido para a modelação de pisos

Ao modelar pisos, agora está disponível a opção "Diafragma semirrígido" para pisos.

Em princípio, esta opção de modelação segue uma abordagem idêntica à modelação de pisos "Diafragma rígido". Ao contrário do diafragma rígido, não é realizado qualquer acoplamento nodal a partir do centro de gravidade para cada nó de EF. Desta forma, é possível ter em consideração a flexibilidade da laje.



;