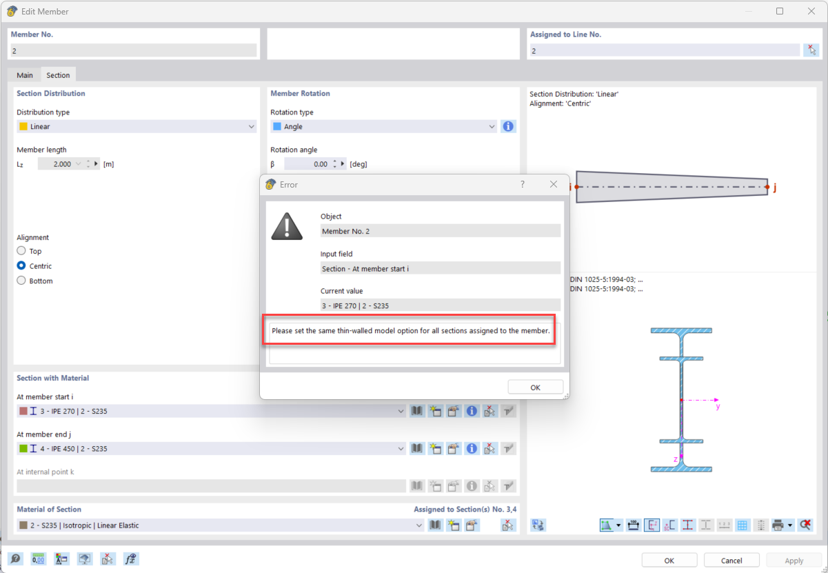
FAQ 005585 | O que significa a mensagem de erro "Opções de cálculo incompatíveis" para barras com uma distribuição de secção linear (barra de secção variável)?
FAQ 005585 | O que significa a mensagem de erro "Opções de cálculo incompatíveis" para barras com uma distribuição de secção linear (barra de secção variável)?
2024-08-01
051781
  • RSTAB 9
  • RFEM 6

Mensagem de erro devido a diferentes opções relativas ao "Modelo de parede fina".

FAQ 005585 | O que significa a mensagem de erro "Opções de cálculo incompatíveis" para barras com uma distribuição de secção linear (barra de secção variável)?

Utilizado em
  • Opções do modelo para secções com distribuição de secção linear
Partilhar