204x
005585
2024-08-01

Opções do modelo para secções com distribuição de secção linear

O que significa a mensagem de erro "Opções de cálculo incompatíveis" para barras com uma distribuição de secção linear (barra de secção variável)?


Resposta:

No RFEM 6 e no RSTAB 9, tem a opção de atribuir diferentes secções no início e no final da barra, ver a imagem seguinte.

Pode definir diferentes secções no início e no final da barra. As opções de cálculo para as duas extremidades da barra têm de ser idênticas. Caixa de diálogo | Editar secção | Geral | Opções:

Se forem definidas opções diferentes nas extremidades da barra, aparecem mensagens de erro.
O exemplo "Desativar rigidez de corte" é definido de forma diferente nas duas extremidades da barra:

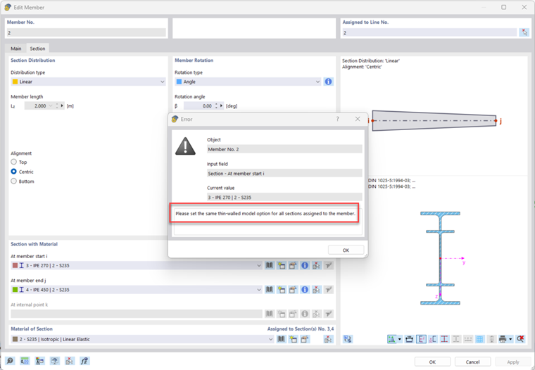
O exemplo "Modelo de parede fina" é definido de forma diferente para uma viga de aço:

Isto leva à seguinte mensagem de erro:

Para uma modelação correta, as opções têm de ser definidas de forma idêntica em ambas as extremidades da barra.


Autor

O Marco trata das questões técnicas relacionadas com o software no apoio ao cliente. Familiariza-se com facilidade com novos temas e desenvolve soluções estruturadas.



;