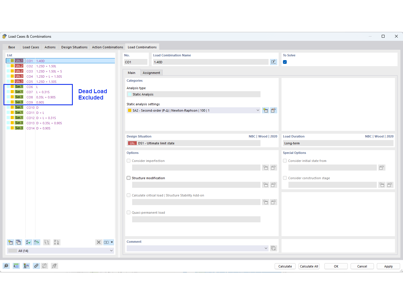
FAQ 005594 | Como é que posso excluir a carga permanente nas combinações de carga NBC ao realizar uma verificação de flecha?
FAQ 005594 | Como é que posso excluir a carga permanente nas combinações de carga NBC ao realizar uma verificação de flecha?
2024-08-14
052011

02 – Combinações de cargas

FAQ 005594 | Como é que posso excluir a carga permanente nas combinações de carga NBC ao realizar uma verificação de flecha?

Utilizado em
  • Excluir carga permanente em combinações de carga NBC
Partilhar