246x
005594
2024-08-14

Excluir carga permanente em combinações de carga NBC

Como é que posso excluir a carga permanente nas combinações de carga NBC ao realizar uma verificação de flecha?


Resposta:

De acordo com a nota (1) da tabela 4.1.3.4 da NBC 2020, a flecha devido à carga permanente D pode ser excluída de acordo com as normas listadas na Secção 4.3.

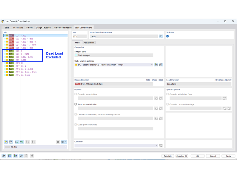
No RFEM, esta exclusão pode ser realizada automaticamente através da edição da opção Assistente de combinações (Figura 01). No separador Opções padrão active a opção "Excluir flecha devido a carga permanente".

As combinações do estado limite de utilização sem carga permanente são apresentadas na Figura 02.

Nota:
Para manter as combinações de carga incluindo as cargas permanentes para a deformação total/permanente, pode criar situações de dimensionamento adicionais com um assistente de combinações diferente.


Autor

A Eng.ª Cisca é responsável pelas formações para clientes, apoio técnico e desenvolvimento de programas para o mercado norte-americano.



;