Função 002887 | Diagramas de fluxo para as fases de construção
Função 002887 | Diagramas de fluxo para as fases de construção
2024-09-24
052696
  • Análise das fases de construção (CSA) para o RFEM 6

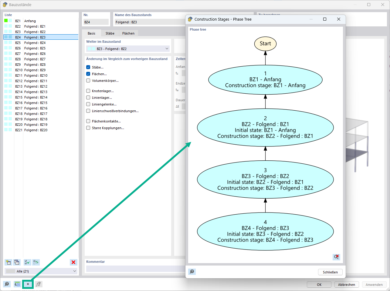
Diagrama para fases de construção no RFEM

Função 002887 | Diagramas de fluxo para as fases de construção

Utilizado em
  • Diagramas de fluxo para as fases de construção
Partilhar