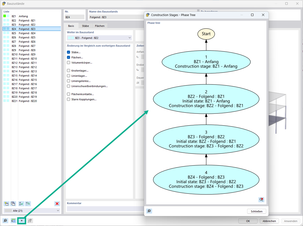
Na definição da fase de construção e no carregamento, as relações podem ser representadas graficamente utilizando um fluxograma.
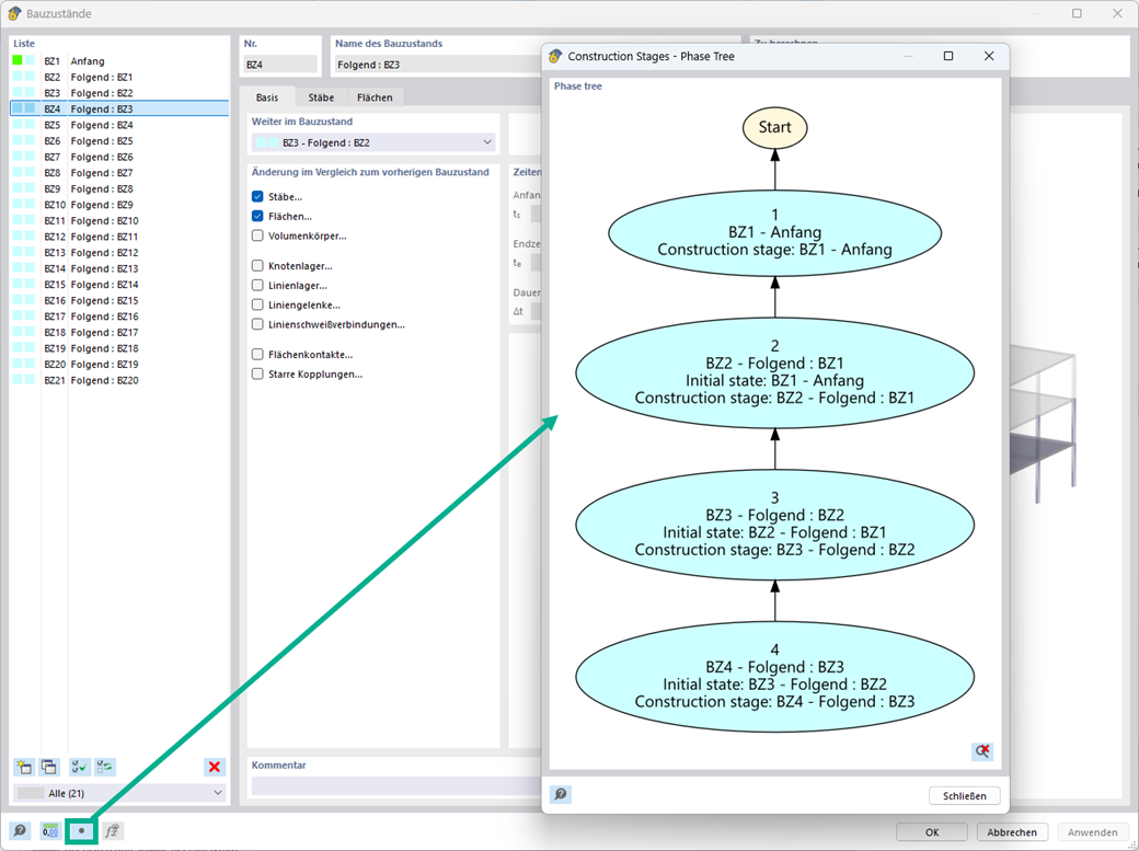
Diagramas de fluxo para as fases de construção
;
Registe-se no extranet da Dlubal para aproveitar ao máximo o software e ter acesso exclusivo aos seus dados pessoais.
Registe-se no extranet da Dlubal para aproveitar ao máximo o software e ter acesso exclusivo aos seus dados pessoais.
Registe-se no extranet da Dlubal para aproveitar ao máximo o software e ter acesso exclusivo aos seus dados pessoais.
Na definição da fase de construção e no carregamento, as relações podem ser representadas graficamente utilizando um fluxograma.