Cálculo estrutural com método de verificação 1 no contexto da análise estática.
Cálculo estrutural com método de verificação 1 no contexto da análise estática.
2024-11-05
053646
  • RFEM 6

Método de verificação 1 (combinação 1–1)

Cálculo estrutural com método de verificação 1 no contexto da análise estática.

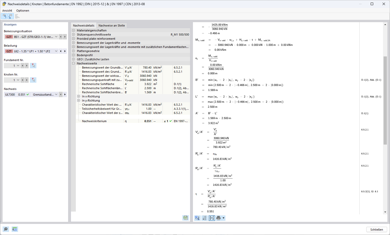
A imagem mostra a aplicação de um método de verificação para inspeção de combinações dentro de uma análise estática. Este método é parte integrante dos cálculos na engenharia civil para garantir a capacidade de carga e a segurança das estruturas.
  • Método de verificação
  • Análise de combinação
  • Cálculo estrutural
Utilizado em
  • Método de dimensionamento para determinar a resistência à rotura do solo de acordo com o Eurocódigo 7 (EN 1997-1)
Partilhar