6325x
001910
2024-11-05

Método de dimensionamento para determinar a resistência à rotura do solo de acordo com o Eurocódigo 7 (EN 1997-1)

No Eurocódigo 7, existem três métodos de verificação para determinar a resistência à rotura do solo.

Neste artigo, os métodos são comparados no modelo de uma laje de piso com um pilar. A diferença entre as abordagens individuais está nos coeficientes parciais de segurança que afetam vários valores de influência.

No Eurocódigo 7, existem três métodos de verificação para determinar a resistência à rotura do solo.

  • Abordagem 1
  • Abordagem 2
  • Abordagem 3

Neste artigo, os métodos são comparados no modelo de uma laje de piso com um pilar. A diferença entre as abordagens individuais está nos coeficientes parciais de segurança que afetam vários valores de influência. Estes incluem as ações ou as cargas, os parâmetros do solo e as resistências. É importante mencionar que essas reduções ou aumentos por vezes ocorrem nas abordagens em combinação. Além disso, o anexo nacional alemão descreve regras especiais para a aplicação da abordagem 2, também conhecida como abordagem de dimensionamento 2* ou 2+. No texto seguinte e no RFEM 6, é utilizado o termo 2* para esta abordagem.

Sistema de placa de fundação com pilar

Laje de fundação

  • Comprimento: lx = 2,50 m
  • Largura: wy = 2,50 m
  • Espessura: t = 1,00 m
  • Profundidade de embutimento: D = 1,00 m
  • Peso próprio Gp,k = 156,25 kN com γ = 25 kN/m³

Pilar

  • Comprimento: cx = 0,50 m
  • Largura: Cy = 0,50 m
  • Altura: h = 4,00 m
  • Peso próprio: Gc,k = 25 kN com γ = 25 kN/m³

Fator do solo

  • Ângulo de atrito: φ'd = 32°
  • Parâmetro de corte para coesão: c'k = 15 kN/m²
  • Densidade do solo ao lado da placa de fundação: γ1.k 20 kN/m³
  • Densidade do solo abaixo da laje de fundação: γ2,k = 20 kN/m³

Caso de carga 1 – cargas permanentes

  • vertical: VG,z,k = 975 kN

Incluindo o peso próprio do pilar Gc,k = 25 kN e a fundação Gp,k = 156,25 kN, a soma das cargas verticais permanentes é VG,k,tot = 156,25 kN + 25 kN + 975 kN = 1156,25 kN. O peso próprio da fundação é automaticamente considerado com o peso próprio da estrutura, desde que a caixa de seleção "Peso próprio ativo" esteja selecionada. Se o peso próprio tiver de ser introduzido manualmente, é necessário definir cargas adicionais para a fundação.

Caso de carga 2 – cargas variáveis

  • vertical: VQ,z,k = 1000 kN
  • Horizontal: HQ,x,k = 190 kN

Coeficientes de segurança parciais

A tabela seguinte apresenta os coeficientes parciais de segurança de acordo com a EN 1997-1, A.3.

Acções A Símbolo A1 A2
Cargas permanentes γG 1,35 1,00
Cargas variáveis γQ 1.50 1,30
Parâmetros do solo (material M) Símbolo M1 M2
Ângulos de corte efetivos γ'φ 1,00 1,25
coesão em tensões efetivas γ'C 1,00 1,25
Peso específico γγ 1,00 1,00
Resistência R Símbolo R1 R2 R3
Rotura do solo γR;v 1,00 1,40 1,00
Deslizamento γR;h 1,00 1,40 1,00

Abordagem 1

Esta abordagem de dimensionamento utiliza dois conjuntos diferentes de coeficientes parciais de segurança.

Na primeira combinação 1-1, são utilizados os coeficientes parciais de segurança A1, M1 e R1 com A1 (γG = 1,35; γQ = 1,5) aumentando as ações desfavoráveis na fundação, M1 (γ'φ = γ'c = γγ = 1,00) não reduzindo os parâmetros do solo e R1 (γR;v = γR;h = 1,00) não reduzindo as resistências.

Na segunda combinação 1-2, A2, M2 e R1 são utilizados, com A2 (γG = 1,00; γQ = 1,30) aumentando as ações menores do que A1 e M2 (γ'φ = γ 'c = 1,25; γ γγ = 1,00) reduzindo os parâmetros do solo através da redução da resistência do solo à rotura.

Para o dimensionamento, o cálculo tem de ser realizado com os dois conjuntos de coeficientes parciais de segurança e é determinante o conjunto com a relação mais alta.

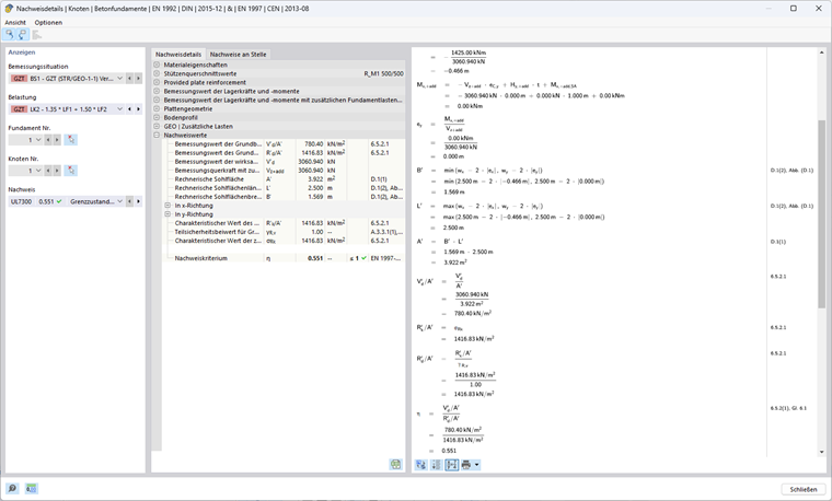
Abordagem 1 (combinação 1-1) De acordo com EN 1997-1, 2.4.7.3.4.2

Cálculo da resistência à rotura do solo

Excentricidade ex da carga vertical efetiva na direção x

A força de corte de cálculo com as cargas de fundação adicionais Vz,+add assim como o valor do momento fletor de cálculo resultante My,+add no centro da base da fundação são necessários para determinar a excentricidade das cargas verticais efetivas.

Vz,+add,d = γG ⋅ VG,k + γQ ⋅ VQ,k = 1,35 ⋅ 1.156,25 kN + 1,5 ⋅ 1.000 kN = 3.060,94 kN

HQ,x,d = γQ ⋅ HQ,x,k = 1,50 ⋅ 190 kN = 285 kN

My,+add,d = (t + h) ⋅ HQ,x,d = (1,00 m + 4,00 m) ⋅ 285 kN = 1425 kNm

ex = -My,+add,d/Vz,+add,d = -1.425 kNm/3.060,94 kN = -0,466 m

Comprimento, largura e base efetivos da fundação

A carga excêntrica reduz a base da fundação admissível.

wx - 2 ⋅ |ex| = 2,50 m - 2 ⋅ 0,466 m = 1,569 m

wy - 2 ⋅ |ey| = 2,50 m - 2 ⋅ 0,000 m = 2,500 m

Comprimento efetivo: L' = máx(wx - 2 ⋅ | ex | ; wy - 2 ⋅ | ey |) = 2,500 m

Largura efetiva: B' = min(wx - 2 ⋅ | ex | ; wy - 2 ⋅ | ey |) = 1,569 m

Área efetiva: A' = L' ⋅ B' = 2,500 m ⋅ 1,569 m = 3,922 m²

Parâmetros de solo a serem utilizados

Ângulo de atrito: φ'd = arctan(tan(φ'k )/γ'φ ) = arctan(tan(32°)/1,00) = 32°

Parâmetro de corte para coesão: c'd = c'k/γ'c = 15 kN/m²/1,00 = 15 kN/m²

Densidade aparente: γ1d = γ2d = γ1kγ = γ2kγ = 20 kN/m³/1,00 = 20 kN/m³

O ângulo de atrito φ' descreve o ângulo de acordo com o qual a resistência ao corte de um solo é atingida pelo atrito entre os componentes do solo. Em contraste, a coesão c' refere-se à relação da resistência ao corte resultante dos esforços de ligação internos entre os componentes do solo – independentemente da tensão aplicada. Ambos os parâmetros desempenham um papel central na determinação da resistência ao corte de um solo sob várias condições de carga. O peso do solo ao lado da laje de fundação é denotado por γ1d, o peso do solo abaixo da laje de fundação por γ2d.

Coeficientes de capacidade de carga

Nq = eπ ⋅ tan(φ 'd ) ⋅ tangente²(45°+φ'd/2) = eπ ⋅ tangente(32°) ⋅ tangente²(45° + 32°/2) = 23,18

O fator Nq considera a capacidade de carga devido ao peso próprio do solo.

Nc = (Nq - 1) ⋅ cot(φ'd ) = (23,18 kN - 1) ⋅ cot (32°) = 35,49

O fatorNc tem em consideração a capacidade de carga devido à coesão do solo.

Nγ = 2 ⋅ (Nq - 1) ⋅ tan(φ 'd ) = 2 ⋅ (23,18 kN - 1) ⋅ tangente (32 °) = 27,72 mit δ ≥ φ'd/2 (base rugosa)

O fator Nγ considera a capacidade de carga devido à resistência ao corte do solo.

Inclinação da base da fundação

bq = (1 - α ⋅ tan(φ'd )) ² = (1 - 0) ² = 1

bc = bq - (1 - bq )/(Nc ⋅ tan(φ'd )) = 1 - 0 = 1

bγ = bq = 1

Neste exemplo, a inclinação da área de base α = 0 ° e, portanto, não tem influência na capacidade resistente.

Coeficientes de forma para secções retangulares

As fórmulas para outras secções podem ser encontradas no Eurocódigo 1997-1, D.4.

sq = 1 + B'/L' ⋅ sen(φ'd ) = 1 + 1,569 m/2,50 m ⋅ sen(32°) = 1,333

sc = (sq ⋅ Nq - 1)/(Nq - 1) = (1,333 ⋅ 23,18 - 1)/(23,18 - 1) = 1,348

sγ = 1 - 0,3 ⋅ B'/L' = 1 - 0,3 ⋅ 1,569 m/2,50 m = 0,812

Coeficientes de inclinação

m = (2 + L'/B')/(1 + L'/B') ⋅ cos²(ω) + (2 + B'/L')/( 1 + B'/L') ⋅ sen²(ω) Marcador de posição
= 0 + (2 + 1,569 m/2,500 m)/(1 + 1,569 m/2,500 m) ⋅ sen²(90°) = 1,614

iq = (1 - Hd/(Vd + A' ⋅ c'd ⋅ cot(φ 'd )))m Marcador
= (1 - 285 kN/(3060,94 kN + 3,922 m² ⋅ 15kN/m² ⋅ cot(32°)))1,614 = 0,858

ic = iq - (1 - iq )/(Nc ⋅ tan(φ'd )) Marcador
= 0,858 - (1 - 0,858)/(35,49 ⋅ tan (32 °)) = 0,852

iγ = (1 - Hd/(Vd + A' ⋅ c'd ⋅ cot(φ'd )))m+1 Marcador de posição Marcador de posição Marcador de posição Marcador de posição Marcador de posição Marcador de posição Marcador de posição Marcador de posição Marcador de posição Marcador de posição Marcador de posição Marcador de posição Marcador de posição Marcador de posição Marcador de posição
= (1 - 285 kN/(3060,94 kN + 3,922 m² ⋅ 15kN/m² ⋅ cot(32°)))1,614+1 = 0,781

O coeficiente de inclinação depende do ângulo ω.

Capacidade resistente do terreno ao carregamento

Influência da altura da fundação (solo adjacente à fundação e cargas adicionais):

σR,q = q'd ⋅ Nq ⋅ bq ⋅ sq ⋅ iq = 20 kN/m² ⋅ 23,18 ⋅ 1 ⋅ 1,333 ⋅ 0,858 = 530,14 kN/m² com q'd = γ1d ⋅ [BUG.DESCRIPTION]

Influência da coesão:

σR,c = c'd ⋅ Nc ⋅ bc ⋅ sc ⋅ ic = 15 kN/m² ⋅ 35,49 ⋅ 1 ⋅ 1,348 ⋅ 0,852 = 611,11 kN/m²

Influência da largura da fundação (solo por baixo da fundação):

σR,γ = 0,5 ⋅ γ'd ⋅ B' ⋅ Nγ ⋅ bγ ⋅ sγ ⋅ iγ = 0,5 ⋅ 20 kN/m³ ⋅ 1,569 m ⋅ 27,72 ⋅ 1 ⋅ 0,812 ⋅ 2,781 k/m² com γ'd = γ2d

Pressão permitida do solo:

σR,k =Rk/A' = σs,q + σs,c + σs,γ = 530,14 kN/m² + 611,11 kN/m² + 275,57 kN/m² = 1416,83 kN/m²

σR,d = σs,kR,v = 1.416,83 kN/m²/1,00 = 1.416,83 kN/m²

Pressão do solo existente:

σE,d = Vd/A' = 3060,94 kN/3,922 m² = 780,40 kN/m²

Relação de cálculo

η1 = σE,dR,d = 780,40 kN/m²/1.416,83 kN/m² = 0,551 ≤ 1

Abordagem 1 (combinação 1-2) De acordo com EN 1997-1, 2.4.7.3.4.2

Cálculo da resistência à rotura do solo

Excentricidade ex da carga vertical efetiva na direção x

Vz,+add,d = 1,00 ⋅ 1156,25 kN + 1,30 ⋅ 1000 kN = 2,456,25 kN

HQ,x,d = 1,30 ⋅ 190 kN = 247 kN

My,+add,d = (1,00 m + 4,00 m) ⋅ 247 kN = 1235 kNm

ex = -1.235 kNm/2.456,25 kN = -0,503 m

Comprimento, largura e base efetivos da fundação

Comprimento efetivo: L' = máx⁡(2,500 m; 2,500 m - 2 ⋅ 0,503 m) = 2,500 m

Largura efetiva: B' = min⁡(2,500 m; 2,500 m - 2 ⋅ 0,503 m) = 1,494 m

Área efetiva: A' = 2,500 m ⋅ 1,494 m = 3,736 m²

Parâmetros de solo a serem utilizados

Ângulo de atrito: φ'd = arctan(tan(32°)/1,25) = 26,56°

Parâmetro de corte para coesão: c'd = 15 kN/m²/1,25 = 12 kN/m²

Densidade aparente: γ1d = γ2d = 20 kN/m³/1,00 = 20 kN/m³

Coeficientes de capacidade de carga

Nq = eπ ⋅ tangente (26,56 °) ⋅ tan² (45 ° + 26,56 °/2) = 12,59

Nc = (12,59 kN - 1) ⋅ cot(26,56°) = 23,18

Nγ = 2 ⋅ (12,59 kN - 1) ⋅ tan(26,56°) = 11,59 com δ ≥ φ'd/2 (base rugosa)

Inclinação da base da fundação

bq = bc = bγ = 1 porque α = 0 °

Coeficientes de forma para secções retangulares

sq = 1 + 1,494 m/2,500 m ⋅ sen (26,56 °) = 1,267

sc = (1,267 ⋅ 12,59-1)/(12,59 - 1) = 1,290

sγ = 1 - 0,3 ⋅ 1,494 m/2,500 m = 0,821

Coeficientes de inclinação

m = 0 + (2 + 1,494 m/2,500 m)/(1 + 1,494 m/2,500 m) ⋅ sen²(90°) = 1,626

iq = (1 - 247 kN/(2456,25 kN + 3,736 m² ⋅ 12kN/m² ⋅ cot(26,56°)))1,626 = 0,847

ic = 0,847 - (1 - 0,847)/(12,59 ⋅ tan(26,56°)) = 0,834

iγ = (1 - 247 kN/(2456,25 kN + 3,736 m² ⋅ 12kN/m² ⋅ cot(26,56°)))1,626 + 1 = 0,765

Capacidade resistente do terreno ao carregamento

Influência da altura da fundação (solo adjacente à fundação e cargas adicionais):

σR,q = 20 kN/m² ⋅ 12,59 ⋅ 1 ⋅ 1,267 ⋅ 0,847 = 270,26 kN/m² com q'd = γ1d ⋅ D

Influência da coesão:

σR,c = 12 kN/m² ⋅ 23,18 ⋅ 1 ⋅ 1,1290 ⋅ 0,834 = 299,31 kN/m²

Influência da largura da fundação (solo por baixo da fundação):

σR,γ = 0,5 ⋅ 20 kN/m³ ⋅ 1,494 m ⋅ 11,59 ⋅ 1 ⋅ 0,821 ⋅ 0,765 = 108,68 kN/m² com γ'd = γ2d

Pressão permitida do solo:

σR,k = σR,d = 270,26 kN/m² + 299,31 kN/m² + 108,68 kN/m² = 678,25 kN/m²

Pressão do solo existente:

σE,d = 2456,25 kN/3,736 m² = 657,45 kN/m²

Relação de cálculo

η2 = 657,45 kN/m²/678,25 kN/m² = 0,969 ≤ 1

Abordagem de dimensionamento 1

η = máx (η1 ; η2 ) = máx (0,551; 0,969) = 0,969 ≤ 1

Abordagem 2 de acordo com a EN 1997-1, 2.4.7.3.4.2

Nesta abordagem de dimensionamento, é utilizado um conjunto de coeficientes de segurança parciais A1, M1 e R2, com A1 (γG = 1,35; γQ = 1,5) aumentando as ações desfavoráveis na fundação e M1 (γ'φ = γ 'c = γγ = 1,00) não reduzindo os parâmetros do solo, mas com R2 (γR;v = γR;h = 1,40) reduzindo as resistências.

Cálculo da resistência à rotura do solo

Excentricidade ex da carga vertical efetiva na direção x

Vz,+add,d = 1,35 ⋅ 1156,25 kN + 1,50 ⋅ 1000 kN = 3060,94 kN

HQ,x,d = 1,50 ⋅ 190 kN = 285 kN

My,+add,d = (1,00 m + 4,00 m) ⋅ 285 kN = 1425 kNm

ex = -1.425 kNm/3.060,94 kN = -0,466 m

Comprimento, largura e base efetivos da fundação

Comprimento efetivo: L' = máx(2,500 m; 2,500 m - 2 ⋅ 0,466 m) = 2,500 m

Largura efetiva: B' = min(2,500 m; 2,500 m - 2 ⋅ 0,466 m) = 1,569 m

Área efetiva: A' = 2,500 m ⋅ 1,569 m = 3,922 m²

Parâmetros de solo a serem utilizados

Ângulo de atrito: φ'd = 32°

Parâmetro de corte para coesão: c'd = 15 kN/m²

Densidade aparente: γ1d = γ2d = 20 kN/m³

Coeficientes de capacidade de carga

Nq = eπ ⋅ tangente(32°) ⋅ tangente²(45° + 32°/2) = 23,18

Nc = (23,18 kN - 1) ⋅ cot(32°) = 35,49

Nγ = 2 ⋅ (23,18 kN - 1) ⋅ tan (32 °) = 27,72 com δ ≥ φ 'd/2 (base rugosa)

Inclinação da base da fundação

bq = bc = bγ = 1 porque α = 0 °

Coeficientes de forma para secções retangulares

sq = 1 + 1,569 m/2,500 m ⋅ sen (32 °) = 1,333

sc = (1,333 ⋅ 23,18-1)/(23,18-1) = 1,348

sγ = 1 - 0,3 ⋅ 1,569 m/2,500 m = 0,812

Coeficientes de inclinação

m = 0 + (2 + 1,569 m/2,500 m)/(1 + 1,569 m/2,500 m) ⋅ sen²(90°) = 1,614

iq = (1 - 285 kN/(3060,94 kN + 3,922 m² ⋅ 12kN/m² ⋅ cot(32°)))1,614 = 0,858

ic = 0,858 - (1 - 0,858)/(23,18 ⋅ tan(32°)) = 0,852

iγ = (1 - 285 kN/(3060,94 kN + 3,922 m² ⋅ 12 kN/m² ⋅ cot(32°)))1,614 + 1 = 0,781

Capacidade resistente do terreno ao carregamento

Influência da altura da fundação (solo adjacente à fundação e cargas adicionais):

σR,q = 20 kN/m² ⋅ 23,18 ⋅ 1 ⋅ 1,333 ⋅ 0,858 = 530,14 kN/m² com q 'd = γ1d ⋅ D

Influência da coesão:

σR,c = 15 kN/m² ⋅ 35,49 ⋅ 1 ⋅ 1,1290 ⋅ 0,852 = 611,11 kN/m²

Influência da largura da fundação (solo por baixo da fundação):

σR,γ = 0,5 ⋅ 20 kN/m³ ⋅ 1,569 m ⋅ 27,72 ⋅ 1 ⋅ 0,812 ⋅ 0,781 = 275,57 kN/m² com γ 'd = γ2d

Pressão permitida do solo:

σR,k = σR,d = 530,14 kN/m² + 611,11 kN/m² + 275,57 kN/m² = 1416,83 kN/m²

σR,d = 1.416,83 kN/m²/1,40 = 1.012,02 kN/m²

Pressão do solo existente:

σE,d = 3060,94 kN/3,922 m² = 780,40 kN/m²

Abordagem de dimensionamento 2

η = 780,40 kN/m²/1012,02 kN/m² = 0,771 ≤ 1

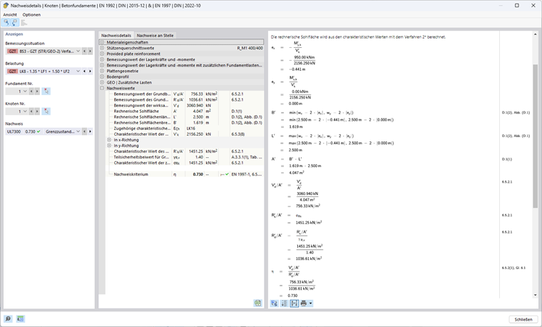
Abordagem 2* de acordo com a EN 1997-1, 2.4.7.3.4.2

Nesta abordagem de dimensionamento, é utilizado um conjunto de coeficientes de segurança parciais A1, M1 e R2, com A1 (γG = 1,35; γQ = 1,5) aumentando as ações desfavoráveis na fundação e M1 (γ'φ = γ 'c = γγ = 1,00) não reduzindo os parâmetros do solo, mas com R2 (γR;v = γR;h = 1,40) reduzindo as resistências.

A excentricidade da resultante e os fatores de inclinação não são determinados com os valores de cálculo das ações como na abordagem 2, mas sim com ações características. Na maioria dos casos, isto resulta em excentricidades mais pequenas e, consequentemente, numa área efetiva maior, pela qual a pressão do solo permitida é mais alta do que na abordagem 2.

Cálculo da resistência à rotura do solo

Excentricidade ex da carga vertical efetiva na direção x

Contrariamente às outras abordagens, esta abordagem utiliza os valores característicos da carga vertical com as cargas de fundação adicionais Vz,+add,k, bem como o valor característico do momento fletor de cálculo resultante no centro da base de fundação My,+add ,k para determinar a excentricidade existente.

Vz,+add,k = 1156,25 kN + 1000 kN = 2156,25 kN

HQ,x,k = 1,50 ⋅ 190 kN = 190 kN

My,+add,k = (1,00 m + 4,00 m) ⋅ 190 kN = 950 kNm

ex = -950 kNm/2156,25 kN = -0,441 m

Comprimento, largura e base efetivos da fundação

Comprimento efetivo: L' = máx(2,500 m; 2,500 m - 2 ⋅ 0,441 m) = 2,500 m

Largura efetiva: B' = min(2,500 m; 2,500 m - 2 ⋅ 0,441 m) = 1,619 m

Área efetiva: A' = 2,500 m ⋅ 1,619 m = 4,047 m²

Parâmetros de solo a serem utilizados

Ângulo de atrito: φ'd = 32°

Parâmetro de corte para coesão: c'd = 15 kN/m²

Densidade aparente: γ1d = γ2d = 20 kN/m³

Coeficientes de capacidade de carga

Nq = eπ ⋅ tangente(32°) ⋅ tangente²(45° + 32°/2) = 23,18

Nc = (23,18 kN - 1) ⋅ cot(32°) = 35,49

Nγ = 2 ⋅ (23,18 kN - 1) ⋅ tan (32 °) = 27,72 com δ ≥ φ 'd/2 (base rugosa)

Inclinação da base da fundação

bq = bc = bγ = 1 porque α = 0 °

Coeficientes de forma para secções retangulares

sq = 1 + 1,619 m/2,500 m ⋅ sen (32°) = 1,343

sc = (1,343 ⋅ 23,18 - 1)/(23,18 - 1) = 1,359

sγ = 1 - 0,3 ⋅ 1,619 m/2,500 m = 0,806

Coeficientes de inclinação

m = (2 + 1,619 m/2,500 m)/(1 + 1,619 m/2,500 m) ⋅ sen²(90°) = 1,607

iq = (1 - 190 kN/(2156,25 kN + 4,047 m² ⋅ 12kN/m² ⋅ cot(32°)))1,607 = 0,868

ic = 0,868 - (1 - 0,868)/(23,18 ⋅ tan(32°)) = 0,862

iγ = (1 - 190 kN/(2156,25 kN + 4,047 m² ⋅ 12kN/m² ⋅ cot(32°)))1,607 + 1 = 0,795

Capacidade resistente do terreno ao carregamento

Influência da altura da fundação (solo adjacente à fundação e cargas adicionais):

σR,q = 20 kN/m² ⋅ 23,18 ⋅ 1 ⋅ 1,343 ⋅ 0,868 = 540,42 kN/m² com q'd = γ1d ⋅ D

Influência da coesão:

σR,c = 15 kN/m² ⋅ 35,49 ⋅ 1 ⋅ 1,348 ⋅ 0,862 = 623,50 kN/m²

Influência da largura da fundação (solo por baixo da fundação):

σR,γ = 0,5 ⋅ 20 kN/m³ ⋅ 1,619 m ⋅ 27,72 ⋅ 1 ⋅ 0,806 ⋅ 0,795 = 287,33 kN/m² com γ'd = γ2d

Pressão permitida do solo:

σR,k = 540,42 kN/m² + 623,50 kN/m² + 287,33 kN/m² = 1451,25 kN/m²

σR,d = 1.451,25 kN/m²/1,40 =1.036,61 kN/m²

Pressão do solo existente:

Vz,+add,d = 1,35 ⋅ 1156,25 kN + 1,50 ⋅ 1000 kN = 3060,94 kN

σE,d = 3060,94 kN/4,047 m² = 756,33 kN/m²

Abordagem de dimensionamento 2*

η = 756,33 kN/m²/1036,61 kN/m² = 0,730 ≤ 1

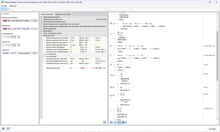
Abordagem 3 de acordo com EN 1997-1, 2.4.7.3.4.2

Nesta abordagem de dimensionamento, são utilizados os coeficientes de segurança parciais A1 e A2, M2 e R3. Para as ações da estrutura, são utilizados os coeficientes parciais de segurança do conjunto de dados A1 (γG = 1,35; γQ = 1,50), enquanto as ações geométricas devem ser aumentadas com o conjunto de dados A2 (γG = 1,00; γQ = 1,30). Além disso, as propriedades do solo são reduzidas por M2 (γ'φ = γ'c = 1,25; γγ =1,00). R3 (γR;v = γR;h = 1,00) não reduz as resistências.

Cálculo da resistência à rotura do solo

Excentricidade ex da carga vertical efetiva na direção x

Vz,+add,d = 1,35 ⋅ 1156,25 kN + 1,50 ⋅ 1000 kN = 3060,94 kN

HQ,x,d = 1,50 ⋅ 190 kN = 285 kN

My,+ad = (1,00 m + 4,00 m) ⋅ 285 kN = 1425 kNm

ex = -1.425 kNm/3.060,94 kN = -0,466 m

Comprimento, largura e base efetivos da fundação

Comprimento efetivo: L' = máx(2,500 m; 2,500 m - 2 ⋅ 0,466 m) = 2,500 m

Largura efetiva: B' = min(2,500 m; 2,500 m - 2 ⋅ 0,466 m) = 1,569 m

Área efetiva: A' = 2,500 m ⋅ 1,569 m = 3,922 m²

Parâmetros de solo a serem utilizados

Ângulo de atrito: φ'd = arctan(tan(32°)/1,25) = 26,56°

Parâmetro de corte para coesão: c'd = 15 kN/m²/1,25 = 12 kN/m²

Densidade aparente: γ1d = γ2d = 20 kN/m³

Coeficientes de capacidade de carga

Nq = eπ ⋅ tangente (26,56 °) ⋅ tan² (45 ° + 26,56 °/2) = 12,59

Nc = (12,59 kN - 1) ⋅ cot(26,56°) = 23,18

Nγ = 2 ⋅ (12,59 kN - 1) ⋅ tan(26,56°) = 11,59 com δ ≥ φ 'd/2 (base rugosa)

Inclinação da base da fundação

bq = bc = bγ = 1 porque α = 0 °

Coeficientes de forma para secções retangulares

sq = 1 + 1,569 m/2,500 m ⋅ sen(26,56°) = 1,281

sc = (1,281 ⋅ 12,59 - 1)/(12,59 - 1) = 1,305

sγ = 1-0,3 ⋅ 1,569 m/2,500 m = 0,812

Coeficientes de inclinação

m = (2 + 1,569 m/2,500 m)/(1 + 1,569 m/2,500 m) ⋅ sen²(90°) = 1,614

iq = (1 - 285 kN/(3060,94 kN + 3,922 m² ⋅ 12kN/m² ⋅ cot(26,56°)))1,614 = 0,858

ic = 0,858 - (1 - 0,858)/(12,59 ⋅ tan(26,56°)) = 0,846

iγ = (1 - 285 kN/(3060,94 kN + 3,922 m² ⋅ 12 kN/m² ⋅ cot(26,56°)))1,614 + 1 = 0,781

Capacidade resistente do terreno ao carregamento

Influência da altura da fundação (solo adjacente à fundação e cargas adicionais):

σR,q = 20 kN/m² ⋅ 12,59 ⋅ 1 ⋅ 1,281 ⋅ 0,858 = 276,70 kN/m² com q'd = γ1d ⋅ D

Influência da coesão:

σR,c = 12 kN/m² ⋅ 23,18 ⋅ 1 ⋅ 1,305 ⋅ 0,846 = 307,07 kN/m²

Influência da largura da fundação (solo por baixo da fundação):

σR,γ = 0,5 ⋅ 20 kN/m³ ⋅ 1,569 m ⋅ 11,59 ⋅ 1 ⋅ 0,812 ⋅ 0,781 = 115,19 kN/m² com γ'd = γ2d

Pressão permitida do solo:

σR,k = σR,d = 276,70 kN/m² + 307,07 kN/m² + 115,19 kN/m² = 698,95 kN/m²

Pressão do solo existente:

σE,d = 3060,94 kN/3,922 m² = 780,40 kN/m²

Abordagem de dimensionamento 3

η = 780,40 kN/m²/698,95 kN/m² = 1,117 ≥ 1

Comparação de verificações

As diferenças no processo de dimensionamento das abordagens 1 (combinação 1-1), 1 (combinação 1-2), 2, 2* e 3 encontram-se principalmente nos coeficientes parciais de segurança. A tabela seguinte mostra claramente os efeitos dos diferentes conceitos de segurança.

Símbolo Unidade Abordagem
1-1 1-2 2 2* 3
Coeficientes de segurança parciais (Ações A) A [-] 1 2 1 1 1 (2) 1)A
γG [-] 1,35 1,00 1,35 1,35 1,35 (1,00)
γQ [-] 1.50 1,30 1.50 1.50 1,50 (1,30)
Carga vertical em z VG,z+add,k kN 1156,25
VQ,Z kN 1000
∑Vz+add,k kN 2156,25
Vz+ad,d kN 3060,94 2456,25 3060,94 3060,94 3060,94
Carga horizontal em x HQ,x,k kN 190
HQ,x,d kN 285 247 285 285 285
Cargas para o cálculo de resistências Vz kN 3060,94 2456,25 3060,94 2156,25 2) 3060,94
hx kN 285 247 285 1902) 285
  1. Momento de cálculo na base da fundação
My,x+ad kNm 1425 1235 1425 950 1425
  1. Excentricidade em x
ex m -0,466 -0,503 -0,466 -0,441 -0,466
  1. Comprimento efetivo
L' m 2,500
Largura efetiva B' m 1,569 1,494 1,569 1,619 1,569
  1. Área efetiva
A' 3,922 3,736 3,922 4,047 3,922
Coeficientes parciais de segurança (material M) M [-] 1 2 1 1 2
γ'φ [-] 1,00 1,25 1,00 1,00 1,25
γ'C [-] 1,00 1,25 1,00 1,00 1,25
γγ [-] 1,00 1,00 1,00 1,00 1,00
Ângulo de atrito da parede φ'k ° 32
φ'[BUG.DESCRIPTION] ° 32 26,56 32 32 26,56
Coesão c'k kN/m² 15
c'd kN/m² 15 12 15 15 12
Peso específico γ1,k = γ2,k kN/m³ 20
γ1,d = γ2,d kN/m³ 20
Coeficiente de capacidade de carga Nq [-] 23,18 12,59 23,18 23,18 12,59
Nc [-] 35,49 23,18 35,49 35,49 23,18
Nγ [-] 27,72 11,59 27,72 27,72 11,59
Coeficiente de forma para secções retangulares sq [-] 1,333 1,267 1,333 1,343 1,281
sc [-] 1,348 1,290 1,348 1,359 1,305
Sγ [-] 0,812 0,821 0,812 0,806 0,812
m [-] 1,614 1,626 1,614 1,607 1,614
Coeficientes de inclinação iq [-] 0,858 0,847 0,858 0,868 0,858
ic [-] 0,852 0,834 0,852 0,862 0,846
iγ [-] 0,781 0,765 0,781 0,795 0,781
Profundidade da fundação de tensão σR,q kN/m² 530,14 270,26 530,14 540,42 276,70
  1. Coesão de tensões
σR,c kN/m² 611,11 299,31 611,11 623,50 307,07
Profundidade da fundação de tensão σR kN/m² 275,57 108,68 275,57 287,33 115,19
Coeficientes de segurança parciais (resistência R) [SCHOOL.REQUESTORCALLBACK] [-] 1 1 2 2 3
γR;v [-] 1,00 1,00 1,40 1,40 1,00
Pressão permitida do solo σR,k kN/m² 1416,83 678,25 1416,25 1451,25 698,95
σR,d kN/m² 1416,83 678,25 1012,02 1036,61 698,95
Pressão do solo existente σE,d kN/m² 780,40 657,45 780,40 756,33 780,40
Relação de cálculo η [-] 0,551 0,969 0,771 0,730 1,117
0,969
1) No caso de ações a partir da estrutura de apoio, são utilizados os coeficientes parciais de segurança do conjunto de dados A1, enquanto que as ações geométricas tem de ser aumentadas com o conjunto de dados A2.
2) As ações características são utilizadas para determinar a resistência na abordagem 2*.

Conclusão

Em resumo, pode-se afirmar que os métodos da norma DIN EN 1997-1 oferecem diferentes níveis de segurança e eficácia económica.

A abordagem 1 caracteriza-se pelo facto de necessitar de duas combinações com diferentes conceitos de segurança. Isto permite uma visão diferenciada dos requisitos de segurança e garante que a combinação com a relação de dimensionamento mais alta seja determinante. A combinação 1-1 aumenta as ações na fundação, enquanto que a combinação 1-2 reduz as propriedades do material.

As abordagens 2 e 2* simplificam o dimensionamento comparativamente à abordagem 1, porque cada uma utiliza apenas um conjunto de dados. Este conjunto de dados aumenta as ações e reduz as resistências sem reduzir os parâmetros do solo. Quando calcula a capacidade resistente do solo, a posição (excentricidade) e a inclinação da carga da resultante são valores de entrada importantes. A abordagem 2 utiliza os valores de dimensionamento para isso, enquanto a abordagem 2* trabalha com as ações características, o que leva a uma maior capacidade resistente na abordagem 2*.

A abordagem 3 geralmente conduz a resultados particularmente conservadores, porque o conjunto de dados dos coeficientes parciais de segurança aqui utilizados aumenta as ações e reduz os parâmetros do solo sem reduzir as resistências. Esta abordagem geralmente oferece o nível de segurança mais alto.

A imagem seguinte ilustra quais os países que permitem qual o método. O RFEM permite apenas aqueles métodos que são especificados pelos respetivos anexos nacionais.


Autor

Ann-Kathrin trabalha na área de Engenharia de Produto com foco em Geotecnia e também presta apoio no Suporte ao Cliente.



;