Visualização dos resultados do método de verificação para a combinação 1–2 numa aplicação de engenharia.
Visualização dos resultados do método de verificação para a combinação 1–2 numa aplicação de engenharia.
2024-11-05
053647
  • RFEM 6

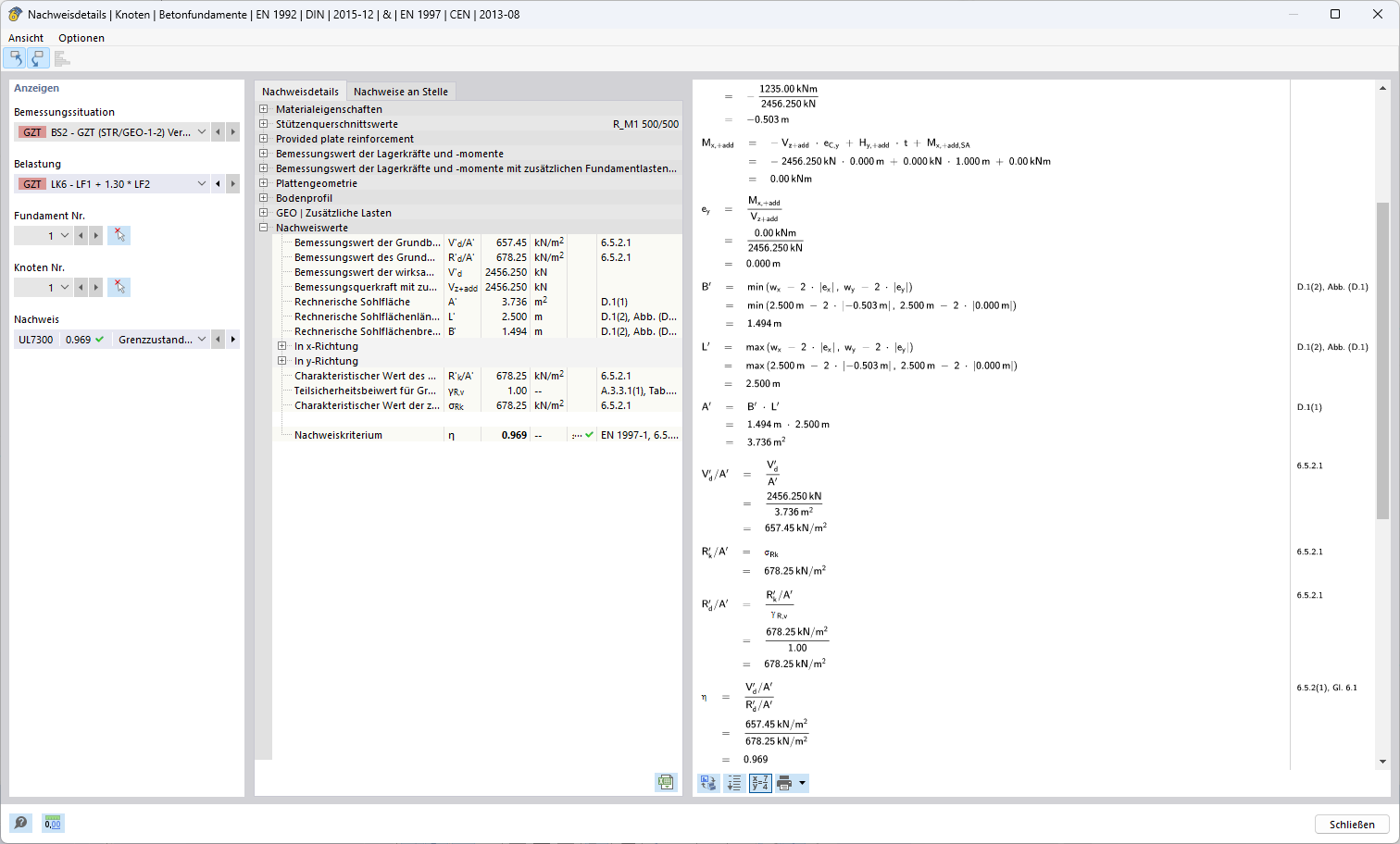
Método de verificação 1 (combinação 1–2)

Visualização dos resultados do método de verificação para a combinação 1–2 numa aplicação de engenharia.

A ilustração mostra os resultados de um método de verificação de engenharia para a combinação 1–2. Trata-se de uma análise ou cálculo detalhado dentro de uma aplicação estrutural. Os dados e resultados são específicos para requisitos de engenharia e etapas de planeamento relevantes.
  • Método de verificação
  • Combinação 1–2
  • Aplicação de engenharia
  • Resultados
Utilizado em
  • Método de dimensionamento para determinar a resistência à rotura do solo de acordo com o Eurocódigo 7 (EN 1997-1)
Partilhar