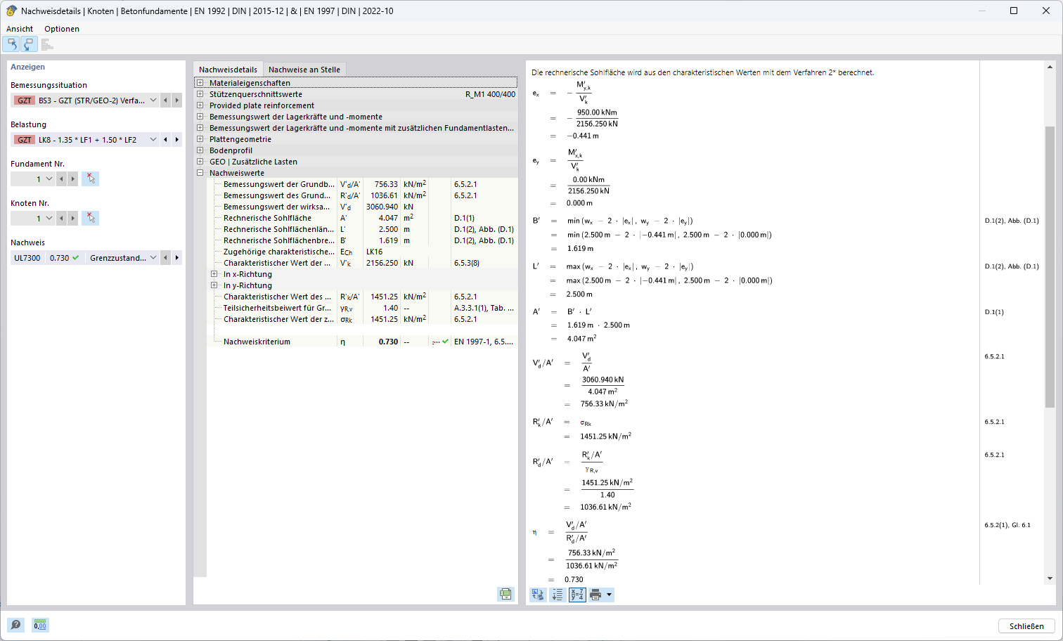
Representação de um modelo de análise estrutural com ajustado como método de verificação 2* para cálculo de cargas.
Representação de um modelo de análise estrutural com ajustado como método de verificação 2* para cálculo de cargas.
2024-11-05
053648
  • RFEM 6

Método de verificação 2*

Representação de um modelo de análise estrutural com ajustado como método de verificação 2* para cálculo de cargas.

A imagem mostra um modelo de análise estrutural especificado com o método de verificação 2 para otimizar o cálculo de cargas. Todos os componentes estruturais do modelo estão claramente visíveis e adaptados à regulamentação específica do método de verificação 2. Este método oferece uma integridade precisa e nível de detalhe da ferramenta, o que é crucial para cálculos de carga adequados e eficientes.
  • Método 2
  • Análise estrutural
  • Cálculo de cargas
  • Modelo estrutural
  • Método de cálculo
Utilizado em
  • Método de dimensionamento para determinar a resistência à rotura do solo de acordo com o Eurocódigo 7 (EN 1997-1)
Partilhar