Detalhes da verificação de armadura mostrando a distribuição de tensão e os cálculos
Detalhes da verificação de armadura mostrando a distribuição de tensão e os cálculos
2024-11-18
053945
  • RFEM 6

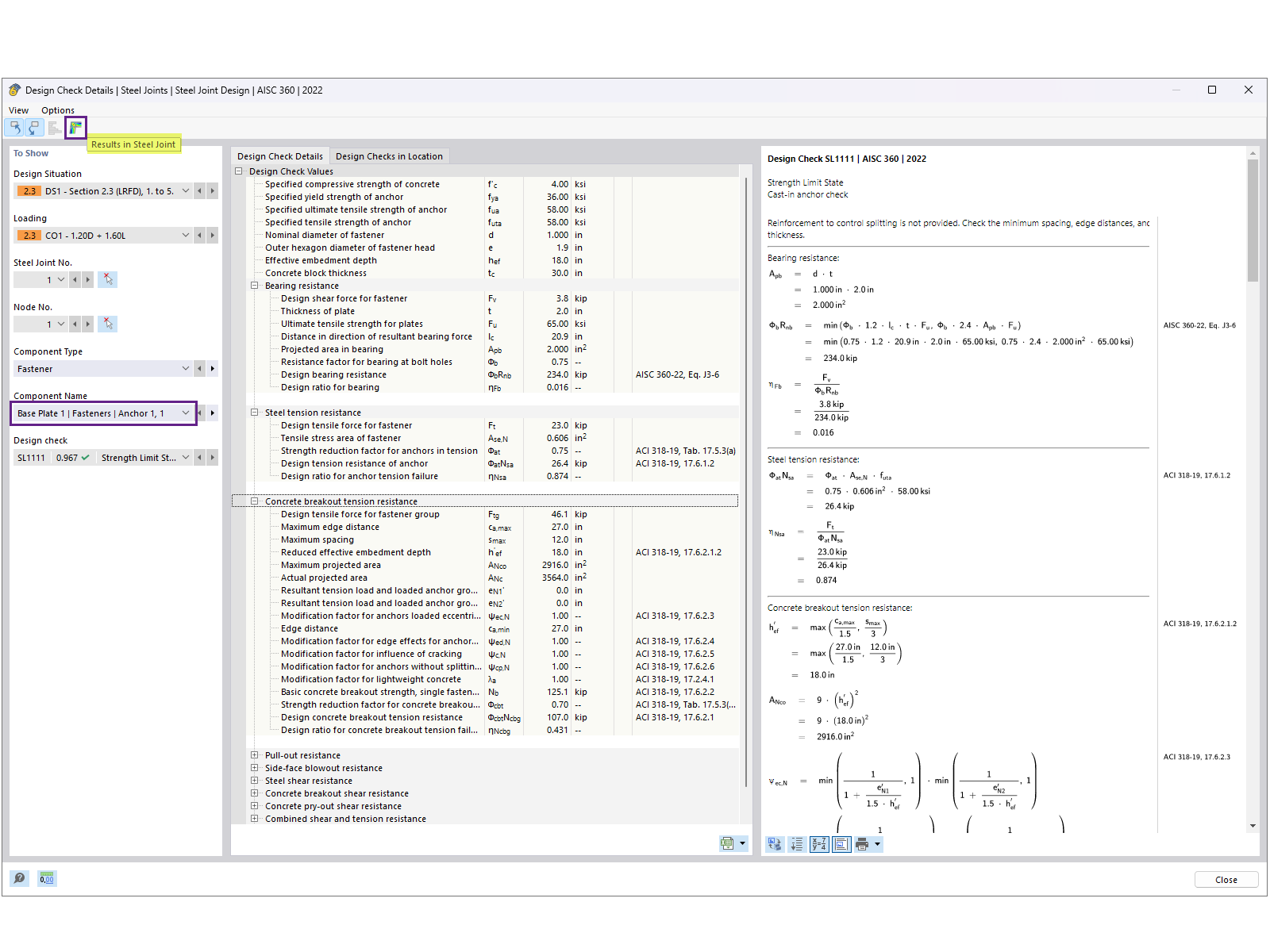
Detalhes da verificação de âncora

Detalhes da verificação de armadura mostrando a distribuição de tensão e os cálculos

A imagem ilustra detalhes de um dimensionamento de ancoragem, com foco na distribuição de tensões e no cálculo de cargas. Destaca cálculos relacionados ao desempenho da ancoragem sob condições especificadas.
  • Dimensionamento de ancoragens
  • Distribuição de tensões
  • Análise estrutural
  • Cálculo de cargas
  • Detalhes de engenharia
Utilizado em
  • Dimensionamento de placa de base AISC no RFEM 6
Partilhar