2290x
001916
2024-11-15

Dimensionamento da placa de base AISC no RFEM 6

O dimensionamento das placas de base de acordo com AISC 360 [1] e ACI 318 [2] está agora disponível no módulo Ligações de Aço. Este artigo demonstra como modelar a ligação da placa de base sem esforço e compara os resultados com um exemplo do Guia de Dimensionamento AISC 1 [3].

Modelação da ligação de placa de base

1) No separador Principal, atribua a nova ligação metálica ao nó relevante. Revise a "Configuração de resistência" para confirmar que as definições predefinidas são adequadas, fazendo os ajustes necessários (Imagem 01).

2) No separador Componentes, selecione "Inserir componente no início" e escolha "Placa de base" (Imagem 02).

3) Em "Definições do componente", especifique os materiais, dimensões e posicionamentos da placa de base, bloco de betão, grout, ancoragens e soldaduras (Imagem 03).

O grout é modelado utilizando ligações rígidas no submodelo, o que modifica a geometria da ligação e, subsequentemente, afeta os esforços internos (Imagem 04).

Também é dada a opção de considerar betão fissurado. Por predefinição, a ACI assume que existe fissuração. Se puder ser demonstrado que o betão não fissura, desmarcar esta opção proporciona maiores resistências ao arrancamento por tração, ao arrancamento por tração e à rotura por corte das ancoragens.

A opção "Reforço para controlar a fendilhação", de acordo com a Secção 17.3.5 da ACI, pode ser ativada quando é fornecido reforço suplementar para controlar a rotura por fendilhação causada por esforços de instalação e/ou apertos subsequentes com torque. Quando esta opção é desativada, o programa apresenta a seguinte nota:
“O reforço para controlar a fendilhação não é fornecido. Verifique o espaçamento mínimo, as distâncias às arestas e a espessura mínima do betão.”

Também estão disponíveis a transferência de corte através de ancoragens, chavetões de corte e atrito. Informações adicionais são fornecidas no artigo seguinte.

Estão disponíveis quatro tipos de ancoragens: 1 pós-instalada e 3 betonadas in situ (cabeça hexagonal, parafuso em L com gancho e parafuso em J com gancho). A ancoragem betonada in situ com cabeça hexagonal é selecionada para este exemplo.

Placas de anilha

De acordo com o AISC Design Guide 1 Secção 4.3.2.2 [3], “Para varões de ancoragem de maior resistência ou betão com resistência à compressão mais baixa, podem ser necessárias placas de anilha para obter a resistência total das ancoragens. O tamanho das anilhas deve ser minimizado enquanto se desenvolve a resistência requerida.”
Está disponível a opção de incluir uma anilha. Os parâmetros necessários são a forma da anilha (circular ou quadrada), o diâmetro/largura e a espessura. O diâmetro/largura é utilizado para calcular a área líquida de apoio da ancoragem, Abrg, para determinar a resistência ao arrancamento da ancoragem. A espessura da anilha não influencia as equações de dimensionamento nem o modelo MEF e é utilizada apenas para representação gráfica.

Verificações de dimensionamento de acordo com o AISC 360 e a ACI 318

Os esforços nos varões de ancoragem baseiam-se na análise por elementos finitos (AEF), que considera as rigidezes dos elementos de ligação (varões de ancoragem, placas de base, bloco de betão, etc.). Pode ocorrer ação de alavanca quando a flexibilidade da placa de base provoca deformação que aumenta a tração nos varões de ancoragem. Estas forças de alavanca também são consideradas no cálculo AEF.

São apresentadas as seguintes verificações de dimensionamento para varões de ancoragem betonados in situ:

  • Resistência ao esmagamento da placa de base nos furos dos parafusos, ϕbRnb
  • Resistência à tração do aço da ancoragem, ϕatNsa
  • Resistência à tração por rotura do betão, ϕcbtNcbg
  • Resistência à tração por arrancamento da ancoragem, ϕpnNpn
  • Resistência à rotura lateral do betão, ϕcbtNsbg
  • Resistência ao corte do aço da ancoragem, ϕavVsa
  • Resistência ao corte por rotura do betão, ϕcbvVcbg
  • Resistência ao corte por arrancamento do betão, ϕcpvVcpg

Também são fornecidas outras verificações de dimensionamento, incluindo resistência à compressão por contacto do betão, resistência da soldadura e deformação plástica das placas de base e dos elementos.

Exemplo

O Exemplo 4.7-11 do AISC Design Guide 1 é apresentado para verificar os resultados do modelo RFEM. Neste exemplo, é dimensionada uma ligação de placa de base para uma coluna W12x96 sujeita a compressão e momento. A coluna está ligada a uma fundação de betão com resistência à compressão especificada, ƒ'c = 4,000 psi. A placa de base tem 2.0 in de espessura com espessura de grout assumida de 1.0 in. O comprimento efetivo de embebimento, hef, é igual a 18.0 in. As cargas e as propriedades dos materiais são apresentadas na Imagem 05.

No exemplo, as dimensões reais do betão não são fornecidas e assume-se que existe área suficiente para a formação dos cones de rotura por tração dos varões de ancoragem em relação à distância à borda. Para satisfazer esta suposição, são utilizadas dimensões do bloco de betão iguais a 1.5hef + espaçamento dos varões +1.5hef (66.0 in x 72.5 in).
A entrada completa para a ligação metálica é apresentada acima na Imagem 03.

Resultados

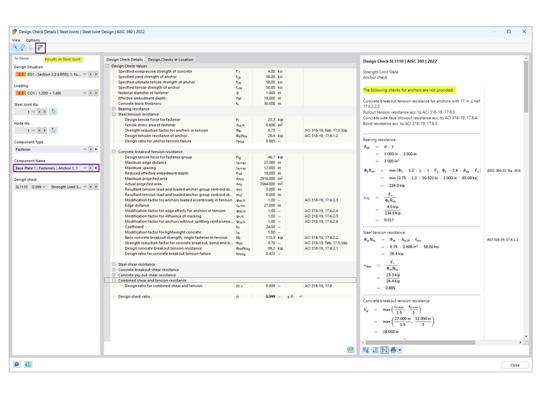
Após executar o cálculo da ligação metálica, o resultado de cada componente é apresentado no separador Relações de cálculo por componente. De seguida, selecione Âncora1,1 para visualizar os detalhes da verificação de dimensionamento (Imagem 06).

Os detalhes da verificação de dimensionamento apresentam todas as fórmulas e referências às normas AISC 360 e ACI 318 (Imagem 07). Também é apresentada uma nota sobre verificações de dimensionamento excluídas para esclarecimentos.
Em seguida, selecione "Resultados na ligação de aço" para visualizar graficamente os esforços internos das ancoragens (Imagem 08).

Os resultados da AISC e da ligação metálica são resumidos abaixo, incluindo as razões para as discrepâncias.

Ancoragens

Betão (Capacidade resistente)

A tensão de apoio de 2.21 ksi é retirada do Exemplo 4.7-10 com a suposição A1 = A2, fornecendo a menor resistência possível. A área da placa de base é calculada como 22 in × 24 in = 528 in2, resultando numa resistência à compressão por apoio do betão, ϕPp =2.2 ksi × 528 in2 = 1,166.9 kips, assumindo que toda a área da placa de base resiste à compressão.

No módulo de ligações de aço, assume-se A2 ≫ A1 para satisfazer a resistência à tração por rotura. A área efetiva de compressão da placa de base, Aeff, pode ser determinada utilizando uma análise por MEF ou o guia de dimensionamento AISC 1, Apêndice B.3, em que Aeff se estende uma distância c = 1.5*espessura da placa de base para fora das almas e dos banzos. O valor apresentado ϕPp = 1,242.3 kips baseia-se em Aeff calculado de acordo com o guia de dimensionamento 1. Em alternativa, ao utilizar a análise por MEF, Aeff depende do limiar de tensão de contacto especificado na Configuração de Resistência; reduzir este limiar (até 1%) aumenta a área efetiva de compressão.

Placa de base

O dimensionamento da espessura da placa de base é determinado pela interface da resistência ou de tração. De acordo com os cálculos da AISC, a espessura requerida com base no apoio é 1.92 in (arredondada para 2.0 in), o que controla o dimensionamento, enquanto a espessura devido à tração é calculada como 0.755 in.

No módulo Ligações de aço, o dimensionamento da placa é efetuado por análise plástica, comparando a deformação plástica efetiva com o limite admissível de 5% especificado na Configuração de Resistência. A placa de base com 2.0 in de espessura apresenta uma deformação plástica equivalente máxima de 0.09%, indicando que uma placa mais fina poderá ser suficiente. No entanto, a redução da espessura da placa pode aumentar as forças de tração nas ancoragens.

Na maioria dos casos, o módulo Ligações de aço resulta numa placa de base significativamente mais fina porque considera a flexibilidade da placa de base, ao contrário da abordagem do AISC Design Guide 1, Capítulo 4.3.1, que assume uma placa de base rígida.

O AISC Design Guide 1 Apêndice B.3 [3] explica como considerar a flexibilidade da placa de base pode reduzir significativamente a espessura requerida. O estado limite de cedência da placa corresponde à flexão ascendente da placa de base nas localizações assumidas das linhas de cedência sob a pressão de apoio ascendente. Esta pressão, por sua vez, assume-se constante, o que sugere implicitamente que a placa de base é rígida.
No entanto, para placas de base maiores com grande área, esta suposição pode conduzir a momentos excessivamente elevados nas linhas de cedência, resultando em placas de base demasiado espessas.
Esta é uma suposição conservadora porque uma placa de base grande também é flexível, de modo que as tensões de apoio se concentram sob as mesas e as almas da coluna. Na realidade, este tipo de distribuição de tensões resulta em momentos significativamente menores na placa de base, reduzindo a espessura requerida.

Conclusão

O módulo Ligações de aço no RFEM 6 oferece uma abordagem avançada para o dimensionamento de placas de base, considerando a flexibilidade da placa de base e as ações de alavanca que podem ocorrer. Em comparação com os métodos tradicionais descritos no AISC Design Guide 1, esta abordagem resulta frequentemente em dimensionamentos otimizados com placas de base mais finas.
Ao comparar os resultados com o exemplo da AISC, o módulo demonstra a sua capacidade de fornecer soluções precisas e económicas para ligações de placas de base.


Autor

A Eng.ª Cisca é responsável pelas formações para clientes, apoio técnico e desenvolvimento de programas para o mercado norte-americano.

Ligações
Referências


;