2024-11-19
053996
  • RFEM 6

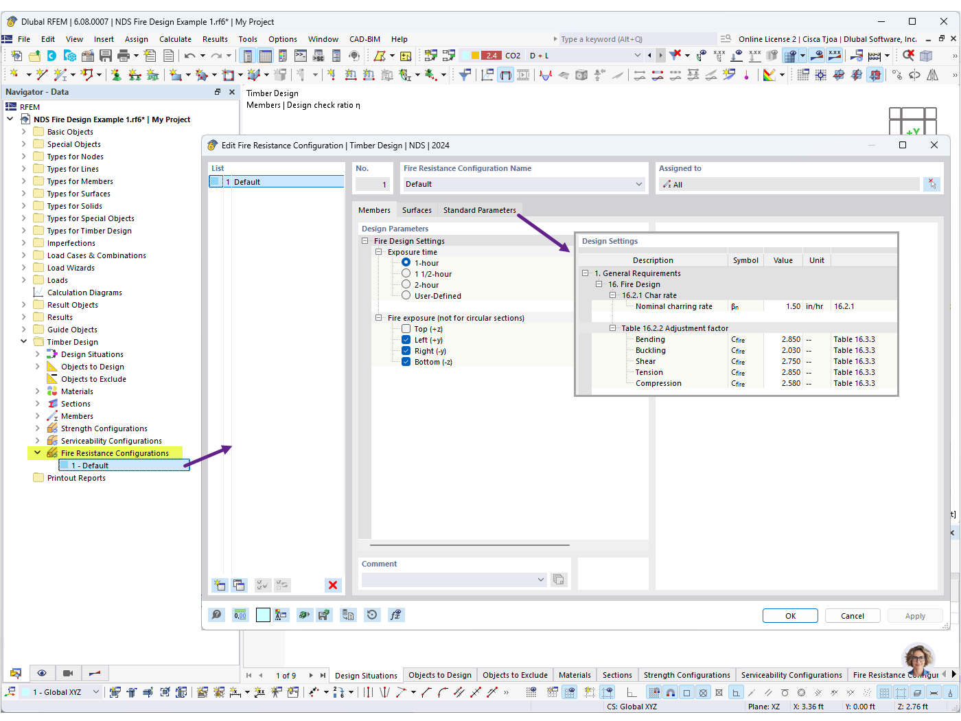
Configurações de resistência ao fogo


Utilizado em
  • Dimensionamento da resistĂȘncia ao fogo NDS para barras de madeira no RFEM 6
Partilhar