378x
001918
2024-11-19

Dimensionamento da resistência ao fogo NDS para barras de madeira no RFEM 6

O dimensionamento ao fogo de acordo com o Capítulo 16 da NDS [1] para barras e superfícies de madeira está disponível no módulo Dimensionamento de madeira. Este artigo mostra como a queima da madeira e as dimensões reduzidas da secção podem ser consideradas na verificação da resistência ao fogo, utilizando um exemplo do Relatório técnico AWC n.º 10 [2].

Exemplo

Exemplo 1 do relatório técnico AWC n.º 10 "Calcular a resistência ao fogo de barras e estruturas de madeira" {%>L = 1,0). As cargas, dimensões e propriedades do material são apresentadas na Figura 01.

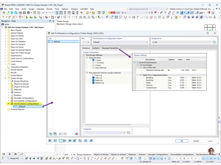
Nas configurações da resistência ao fogo , é possível definir o tempo de exposição ao fogo e os lados expostos da viga. Selecione 1 hora e desselecione Superior (+z) porque é assumido que a cobertura de madeira cobre o lado superior da viga.

Além disso, os valores padrão para a taxa de queima e os fatores de ajuste podem ser revisto conforme necessário no separador Parâmetros padrão (Figura 02).

Para a situação de dimensionamento DS2, o tipo de estado limite é definido como Estado limite de fogo para realizar a verificação da resistência ao fogo. Após realizar o cálculo do dimensionamento de madeira, são apresentados os resultados para o dimensionamento de resistência e resistência ao fogo (Figura 03).


Selecione o dimensionamento FR 4100 para ver a verificação à flexão da resistência ao fogo em detalhes (Figura 04). Para uma barra de flexão durante a exposição ao fogo, a rotura ocorre quando a capacidade de flexão máxima é excedida devido à redução no módulo de secção S {%>

O módulo de secção reduzido Sípsilon de uma viga exposta em três lados é calculado da seguinte forma:



Em seguida, selecione o verificador FR 3100 para ver a verificação da resistência ao fogo em detalhes (Figura 5). A viga também está sujeita a corte induzido paralelamente à fibra, onde a rotura ocorre quando a capacidade de corte máxima é excedida devido à redução da área de secção A.


Como demonstrado acima, os resultados do módulo Dimensionamento de madeira no RFEM 6 estão alinhados com os resultados no Relatório técnico AWC n.º 10.

Nas ligações abaixo, pode consultar a verificação ao fogo para superfícies 2D, incluindo madeira laminada cruzada (CLT). O seminário web Dimensionamento ao fogo segundo a CSA O86 começa aos 34:35.


Autor

A Eng.ª Cisca é responsável pelas formações para clientes, apoio técnico e desenvolvimento de programas para o mercado norte-americano.

Ligações
Referências


;