Ilustração a explicar as cargas permanentes opostas (0.9D) em combinações de cargas NBC para otimização técnica.
Ilustração a explicar as cargas permanentes opostas (0.9D) em combinações de cargas NBC para otimização técnica.
2025-01-13
054928
  • RFEM 6
  • Estruturas de madeira
  • Cálculos estruturais e dimensionamento
    • NBC 2015 | NBC 2020

Cargas permanentes opostas em combinações NBC: vista geral da FAQ

Ilustração a explicar as cargas permanentes opostas (0.9D) em combinações de cargas NBC para otimização técnica.

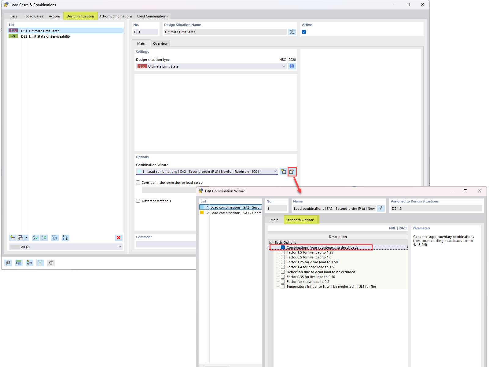
Esta imagem apresenta uma pergunta de uma FAQ que aborda a integração de cargas permanentes opostas (0.9D) em combinações de cargas NBC. Detalha a abordagem técnica utilizada para incorporar a carga permanente oposta em cálculos de cargas de engenharia, conforme descrito na FAQ 005645.
  • Cargas permanentes opostas
  • Combinação de cargas Nbc
  • Combinação de cargas
  • Compensar carga permanente
  • 0.9d
Utilizado em
  • Cargas permanentes opostas nas combinações de cargas NBC
Partilhar