157x
005645
2025-01-13

Cargas permanentes opostas nas combinações de cargas NBC

Como é que posso adicionar cargas permanentes opostas (0.9*D) nas combinações de cargas NBC?


Resposta:

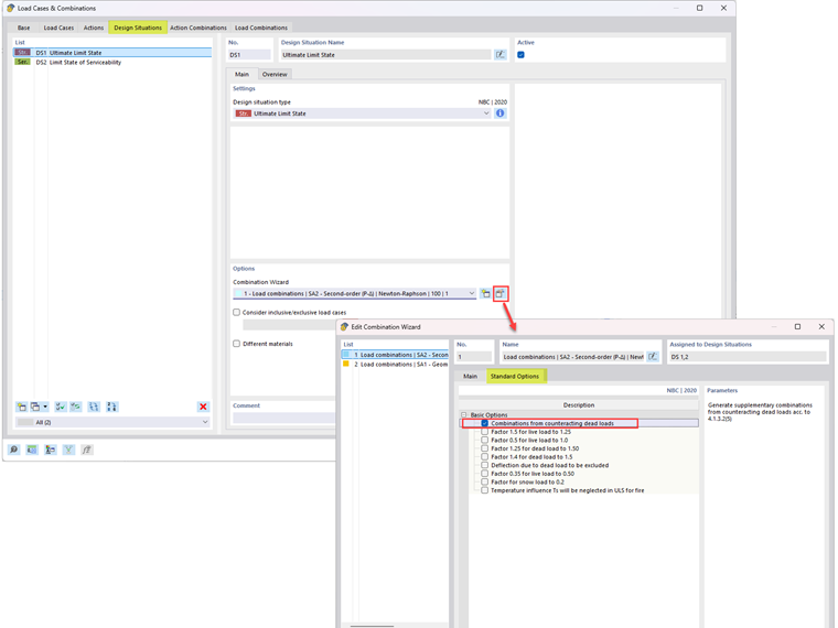
Para gerar combinações de cargas que incluam cargas permanentes opostas de acordo com a Secção 4.1.3.2(5), edite a opção "Assistente de combinações" (Figura 01). No separador "Opções padrão", ative a opção "Combinações de cargas permanentes opostas".

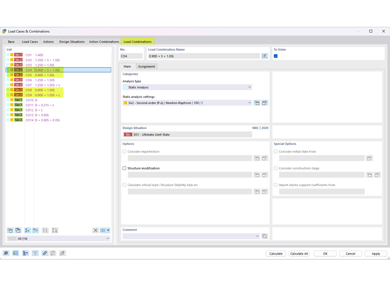
As combinações de cargas incluindo cargas permanentes opostas são mostradas na Figura 02.


Autor

A Eng.ª Cisca é responsável pelas formações para clientes, apoio técnico e desenvolvimento de programas para o mercado norte-americano.



;