Pergunta frequente sobre a adição de carga permanente que contraria (0.9D) em combinações de cargas NBC
Pergunta frequente sobre a adição de carga permanente que contraria (0.9D) em combinações de cargas NBC
2025-01-13
054929
  • RFEM 6
  • Estruturas de madeira
  • Cálculos estruturais e dimensionamento
    • NBC 2015 | NBC 2020

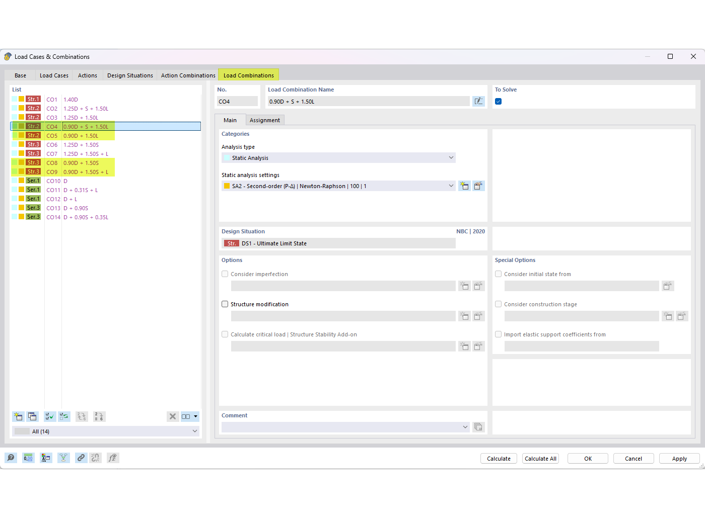
Contraposição de cargas próprias em combinações NBC

Pergunta frequente sobre a adição de carga permanente que contraria (0.9D) em combinações de cargas NBC

The image displays a FAQ entry that addresses how to incorporate counteracting dead loads (0.9D) in NBC load combinations. It specifies FAQ 005645 and focuses on achieving load balance through precise adjustments within the NBC system.
  • Combinações de cargas
  • FAQ 005645
  • Cargas permanentes de efeito negativo
  • Combinação de cargas NBC
  • 0.9D
Utilizado em
  • Cargas permanentes opostas nas combinações de cargas NBC
Partilhar