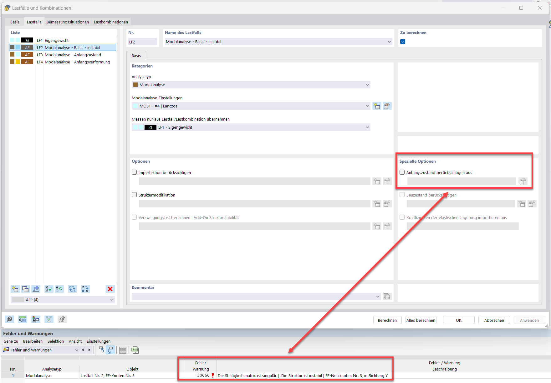
A imagem mostra uma solução para corrigir a instabilidade na análise modal sem condição inicial.
A imagem mostra uma solução para corrigir a instabilidade na análise modal sem condição inicial.
2025-02-27
055589

Análise modal sem condição inicial

A imagem mostra uma solução para corrigir a instabilidade na análise modal sem condição inicial.

A imagem ilustra a resolução do erro "10060 - A estrutura é instável" numa análise modal sem estado inicial. São abordados parâmetros técnicos como barra de cabo, pré-esforço inicial, estado inicial e alteração de comprimento mínima. A representação fornece dicas concretas para estabilizar a estrutura.
  • Análise modal
  • Barra de cabo
  • Pré-esforço inicial
  • Estado inicial
  • Deformação mínima inicial
Utilizado em
  • Análise modal com membranas/barras de cabo, estrutura instável
Partilhar