411x
005668
2025-02-27

Análise modal com membranas/barras de cabo, estrutura instável

Como corrigir o aviso de erro "10060 - A estrutura é instável" para a análise modal?


Resposta:

Em modelos com membranas/cabos, uma pré-tração inicial permite a convergência do cálculo. No RFEM 6, existem duas formas de considerar a pré-tração inicial: uma condição inicial ou uma alteração mínima de comprimento. Mais importante do que a convergência numérica é notar que as frequências próprias de um cabo dependem da tensão inicial. Tem de haver uma força de tração, e a sua magnitude influencia os resultados.

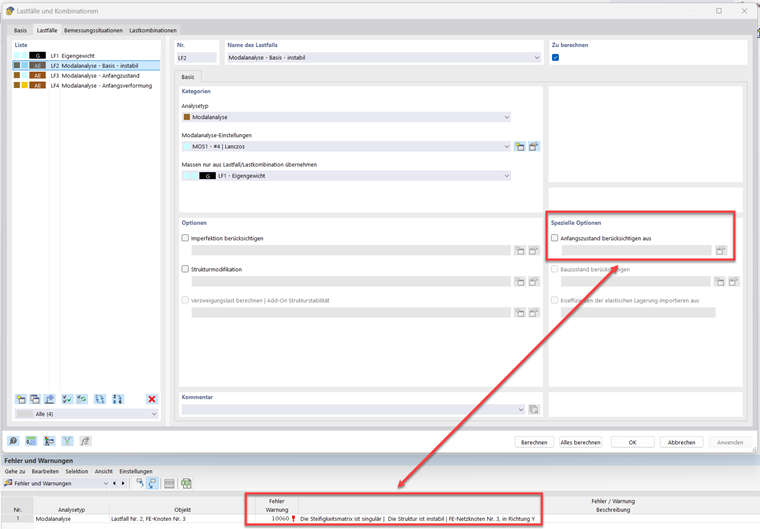
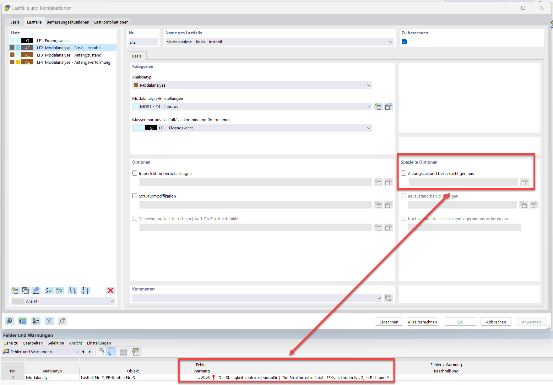
Para um cabo simplesmente apoiado com apenas peso próprio, é definida uma análise modal sem estado inicial:

Como resultado, é exibida a mensagem de erro "10060 - A matriz de rigidez é singular | A estrutura é instável":

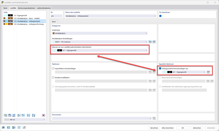
A primeira solução é selecionar um caso de carga com uma força de tração como estado inicial. Neste caso, considerando as não-linearidades (teoria de terceira ordem) de um elemento de cabo, uma reação horizontal resulta de uma carga puramente vertical. A reação horizontal corresponde a uma força de tração. É importante destacar que os casos de carga ou combinações de carga na opção "Fonte de massas" não têm impacto na matriz de rigidez. Portanto, são necessárias duas seleções.

A segunda opção é definir uma deformação inicial na configuração do caso modal.

Recomenda-se avaliar a influência dos valores iniciais (estado inicial ou alteração mínima de comprimento) nos modos de vibração. Variações relativamente pequenas desses valores podem resultar em alterações significativas nas frequências próprias.


Autor

O Sr. Hidalgo cuida do desenvolvimento na área de dinâmica.



;