A imagem mostra a análise modal com estado inicial, barra de cabo, pré-esforço inicial e alteração mínima de comprimento.
A imagem mostra a análise modal com estado inicial, barra de cabo, pré-esforço inicial e alteração mínima de comprimento.
2025-02-27
055590

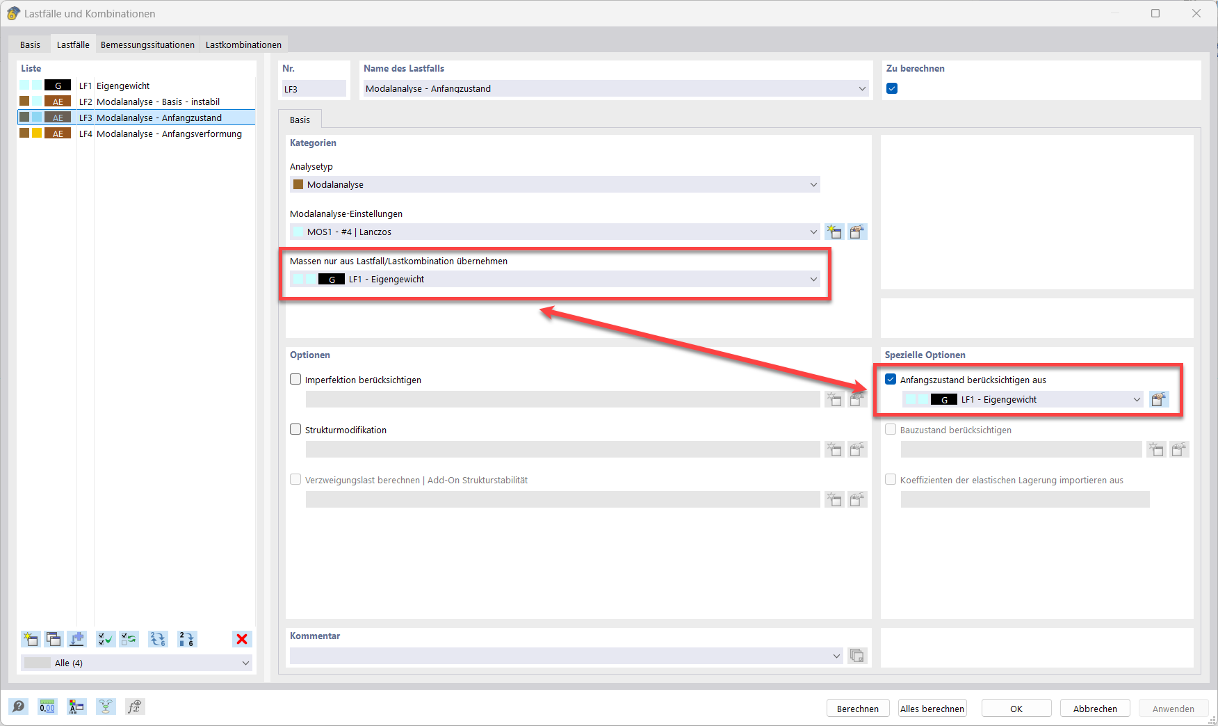
Análise Modal Com Estado Inicial

A imagem mostra a análise modal com estado inicial, barra de cabo, pré-esforço inicial e alteração mínima de comprimento.

A imagem ilustra o estado inicial de uma análise modal. Elemento de cabo, pré-esforço inicial e variação mínima de comprimento estão claramente representados. Esta representação ajuda a entender o erro "10060 - A estrutura é instável" e a resolver problemas associados à instabilidade. As dicas práticas são fornecidas na FAQ 005668.
  • Análise modal
  • Estado inicial
  • Aviso de erro 10060
  • Barra de cabo
  • Pré-esforço inicial
  • Alteração de comprimento mínima
Utilizado em
  • Análise modal com membranas/barras de cabo, estrutura instável
Partilhar