A análise de fases de construção permite ajustar propriedades como barras e superfícies em diferentes fases de construção.
A análise de fases de construção permite ajustar propriedades como barras e superfícies em diferentes fases de construção.
2025-03-27
056012
  • RFEM 6
  • Análise das fases de construção (CSA) para o RFEM 6

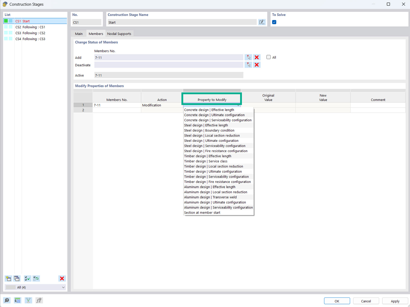
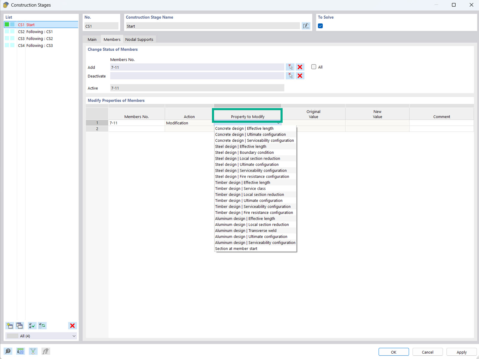
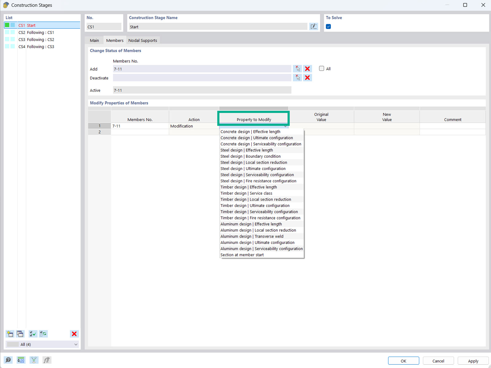
Modificação de propriedade de barra para uma fases de construção

A análise de fases de construção permite ajustar propriedades como barras e superfícies em diferentes fases de construção.

A imagem mostra a interface do módulo Análise de fases de construção (CSA), no qual os engenheiros têm a possibilidade de ajustar as propriedades dos objetos e do dimensionamento de barras e superfícies em diferentes fases de construção. Esta função permite considerar diferentes fases de construção, possibilitando assim uma análise mais precisa das propriedades estruturais. Estes ajustes são essenciais para a otimização e garantia da estática nas diferentes fases de construção.
  • Análise de fases de construção
  • Propriedades de objetos e de dimensionamento
  • Barras e superfícies
Utilizado em
  • Modificação das propriedades de dimensionamento nas fases de construção
Partilhar