267x
002972
2025-03-27

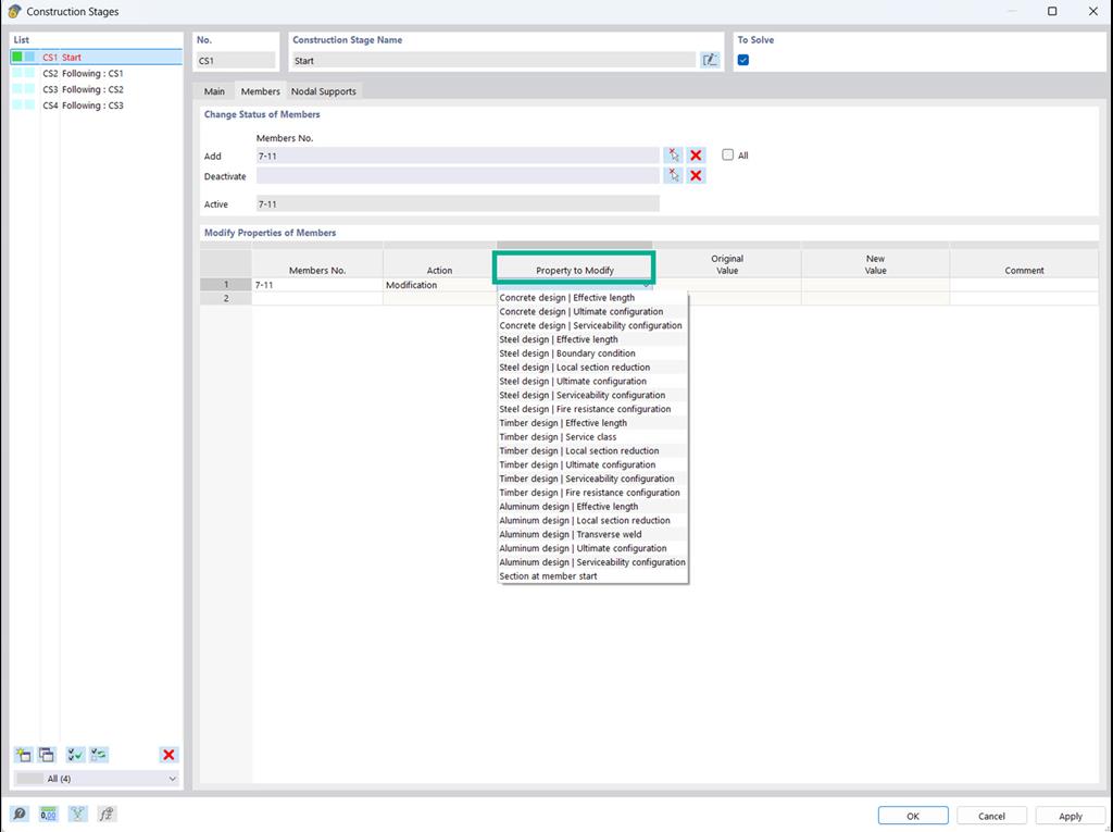
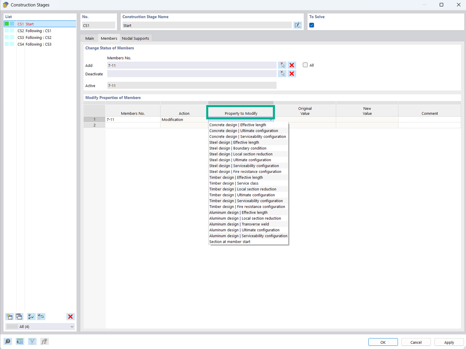
Modificação das propriedades de dimensionamento nas fases de construção

No módulo Análise de fases de construção (CSA), pode modificar as propriedades de objeto e dimensionamento de barras, superfícies, entre outros, nas fases de construção individuais.



;