Análise de diferenças de profundidade efetiva em verificações de corte, destacando as razões para discrepâncias em dimensionamento de betão armado.
Análise de diferenças de profundidade efetiva em verificações de corte, destacando as razões para discrepâncias em dimensionamento de betão armado.
2025-04-09
056198
  • Dimensionamento de betão para o RFEM 6
  • Estruturas de betão
  • Cálculos estruturais e dimensionamento
    • Análise de elementos finitos
    • ACI 318

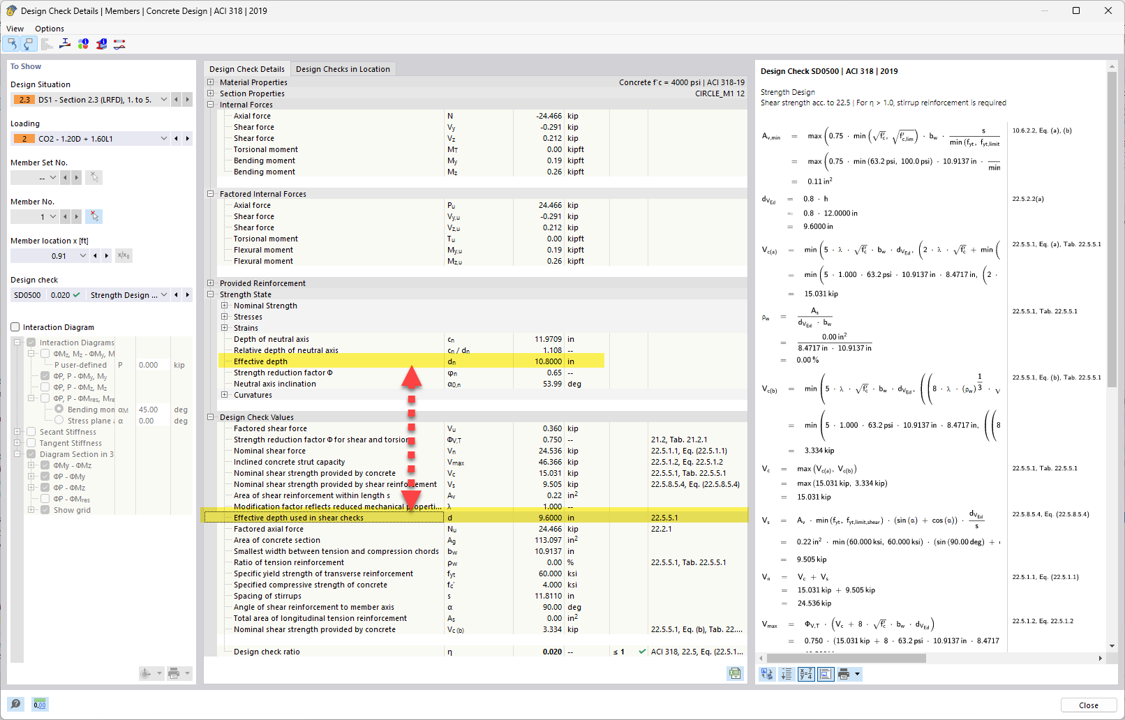
Profundidade eficaz vs. profundidade eficaz utilizada em verificações ao corte

Análise de diferenças de profundidade efetiva em verificações de corte, destacando as razões para discrepâncias em dimensionamento de betão armado.

No tema debatido, a profundidade efetiva nas verificações de corte é comparada com a profundidade efetiva calculada. A análise explica por que ocorrem diferenças na profundidade efetiva devido a considerações de dimensionamento e suposições em concreto armado. Este tema é relevante para a avaliação precisa da capacidade de carga e desempenho de elementos estruturais. Verificações de corte são vitais para assegurar a segurança e a estabilidade da estrutura.
  • Diferenças de altura eficaz
  • Verificação de betão ao corte
  • Dimensionamento de betão armado
  • Análise de altura eficaz
Utilizado em
  • Cálculo da profundidade efetiva (d) para armadura de corte em betão armado – ACI 318
Partilhar