1089x
005680
2025-04-09

Cálculo da profundidade efetiva (d) para armadura de corte em betão armado – ACI 318

Por que a altura útil é diferente da altura útil utilizada nas verificações de corte?


Resposta:

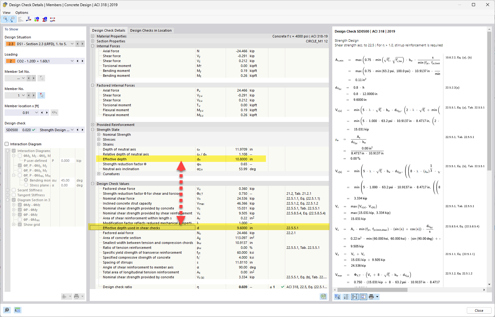
Na flexão, a profundidade efetiva "d" é a distância da fibra extrema de compressão (topo da viga) até o centroide da armadura de tração. É essencialmente o quão longe as barras de reforço estão da zona de compressão – isso impacta a quantidade de momento que a seção pode resistir. No cisalhamento, você está analisando como a seção resiste ao surgimento de fissuras diagonais e à tensão de cisalhamento que flui ao longo da seção transversal. O braço de alavanca interno e a direção dos caminhos de tensão não são necessariamente os mesmos que para a flexão, especialmente em elementos com carregamentos ou geometrias complexas (como vigas T ou lajes).

Quando a direção do resultante de momento e do resultante de cisalhamento é a mesma, não há diferença entre d, z, bw para flexão e cisalhamento. Mas quando o resultante de cisalhamento está em uma direção diferente, temos que procurar por d, z nessa direção (ao invés da direção perpendicular ao eixo normal). Quanto maior for a mudança na direção do cisalhamento em relação à direção da flexão, maior será a diferença entre d, z, bw. A possível diferença é mostrada na imagem anexada.

Assim, mesmo que seja a mesma viga, a direção e a natureza das forças internas diferem, e a geometria que resiste a essas forças muda de acordo.


Autor

O Eng. Bacon é responsável pelas formações para clientes, pelo apoio técnico e desenvolvimento de programas para o mercado norte-americano.



;