Parâmetros de material do RFEM 6 para modelação de estruturas de vidro na análise estrutural.
Parâmetros de material do RFEM 6 para modelação de estruturas de vidro na análise estrutural.
2025-05-13
056710
  • RFEM 6

Definição de materiais em estruturas de vidro no RFEM 6

Parâmetros de material do RFEM 6 para modelação de estruturas de vidro na análise estrutural.

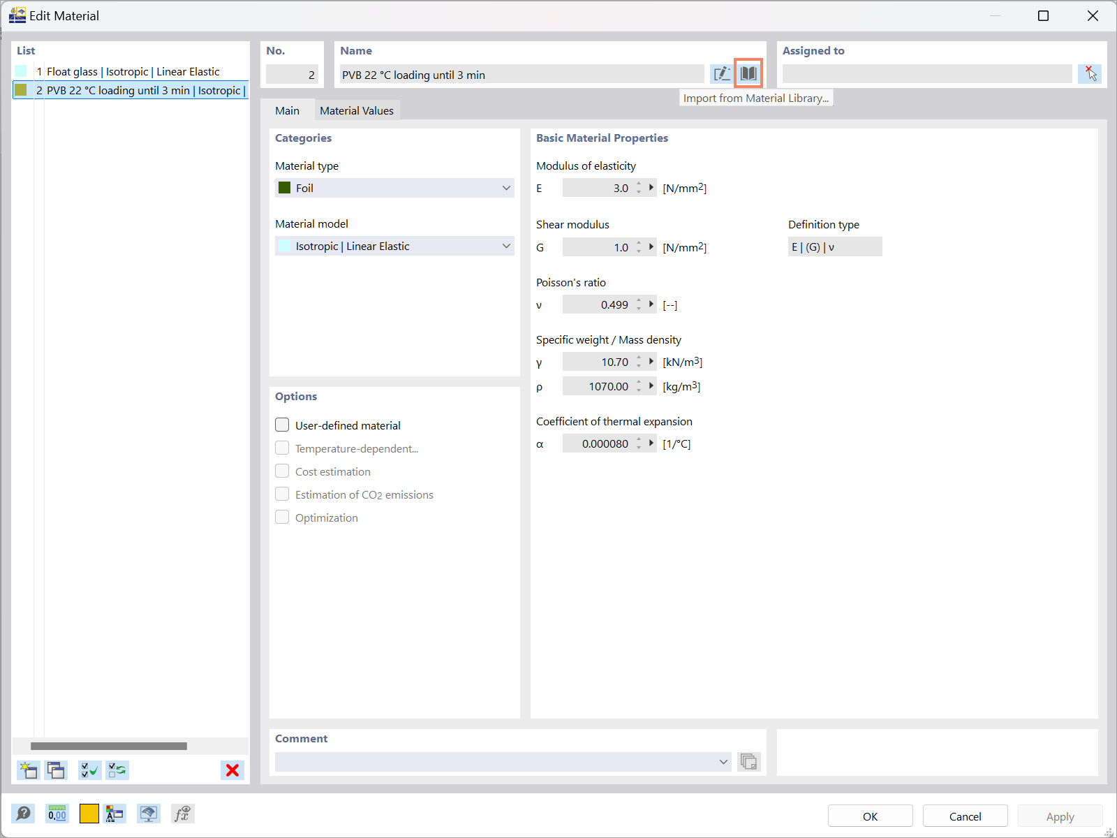
A imagem ilustra o processo de definição de materiais relevantes para estruturas de vidro utilizando o software RFEM 6. Mostra a interface onde os engenheiros podem inserir propriedades de materiais para fins analíticos em projetos de construção.
  • Configuração de materiais
  • Estruturas de vidro
  • RFEM 6
  • Análise estrutural
  • Materiais
Utilizado em
  • Dimensionamento de vidro no RFEM 6: Visão geral abrangente
Partilhar